3605x
005315
2022-09-23

ASCE 7 Seismic Load Combinations

I do not see the seismic load cases in my generated ASCE 7 load combinations (COs). How do I add them?


Answer:

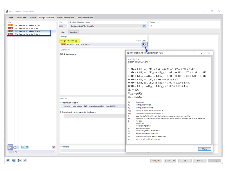
The default Design Situations (DS1 and DS2) do not include the seismic load combinations. To add the seismic COs, add new Design Situations with design situation type “Section 2.3 (LRFD), 6 and 7” and/or “Section 2.4 (ASD), 8 to 10” (Image 1).

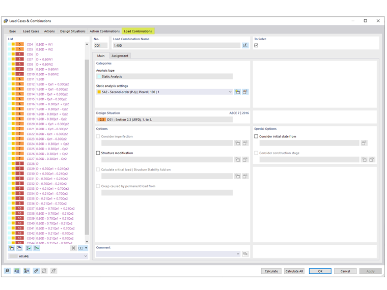
Under the Load Combinations tab, the generated seismic COs are shown.


Author

Cisca is responsible for customer training, technical support, and continued program development for the North American market.

Links


;