FAQ 005319 | How do I include the redundancy factor(s), ρ in the ASCE 7 load combinations?
FAQ 005319 | How do I include the redundancy factor(s), ρ in the ASCE 7 load combinations?
2022-09-26
034343
  • RFEM 6
  • Steel Design for RFEM 6
  • Steel Structures
    • Buildings
    • Structural Analysis & Design
    • Dynamic and Seismic Analysis
    • ANSI/AISC 360
    • ASCE 7

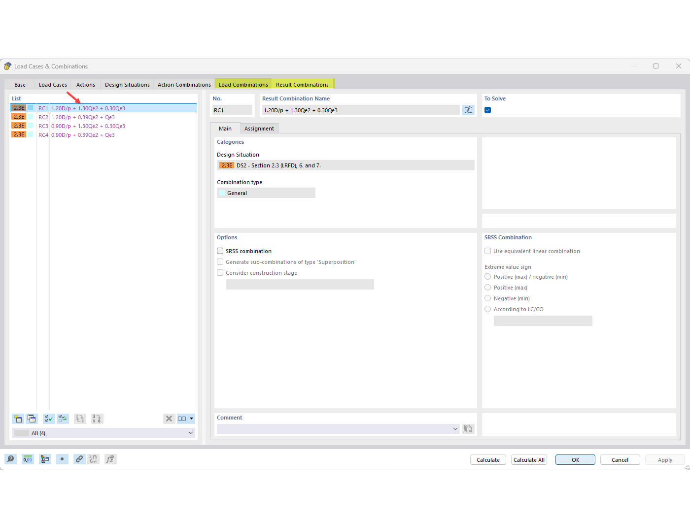
Load Combination Including Redundancy Factor

FAQ 005319 | How do I include the redundancy factor(s), ρ in the ASCE 7 load combinations?

  • Redundancy factor
  • ASCE 7
  • Load combination
  • Seismic load case
  • Earthquake
Used in
  • Redundancy Factors
Share