2097x
005319
2022-09-26

Redundancy Factors

How do I include the redundancy factor(s) ρ in the ASCE 7 load combinations?


Answer:

1) Open the Load Cases & Combinations dialog box. Under the Base tab, select the Edit Parameters of Edition option. The default values are set to 1.0 (Image 01).

  • Case A: To apply the same factor in the X and Y directions, use the generic (no direction) redundancy factor, ρ.
  • Case B: To apply different factors in each direction, use the redundancy factors, ρx and ρy. The generic factor ρ in the first row is not used.

2) Under the Load Cases tab, create a seismic load case with Qe as the Action Category. Next, select the Additional Settings tab and pick the direction (Image 02).

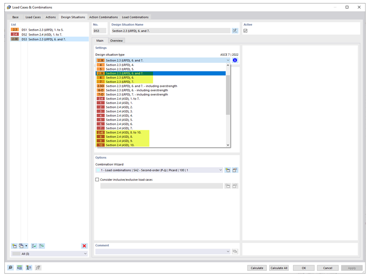
3) Under the Design Situations tab, select the applicable seismic Design Situation Type. Both LRFD and ASD methods are available (Image 03).

Note: When neither or both directions are activated under the same load case, the generic redundancy factor ρ is used. Create a separate load case to apply the individual factors, ρx and ρy.

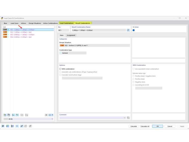
4) In the Load Combinations tab, verify that the correct factor(s) have been applied. Factors are also shown in the Result Combinations tab, if applicable. Click OK to exit (Image 04).


Author

Cisca is responsible for customer training, technical support, and continued program development for the North American market.



;