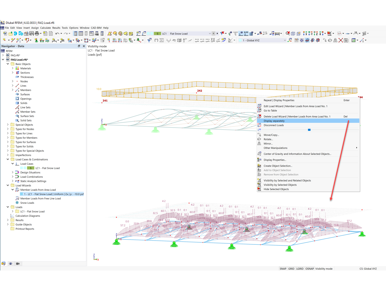
FAQ 005321 | How do I apply load on members that are non-coplanar in RFEM 6?
FAQ 005321 | How do I apply load on members that are non-coplanar in RFEM 6?
2022-10-11
034786
  • RF-STEEL AISC 5
  • RSTAB 8
  • RFEM 5
    • Steel Structures
    • Towers and Masts
    • Power Plants
    • Conveyor Structures
    • Stairway Structures
    • Temporary Structures
    • Scaffolding and Rack Structures
    • Wind Simulation & Wind Load Generation

Displaying Load Separately

FAQ 005321 | How do I apply load on members that are non-coplanar in RFEM 6?

  • Generated Load
  • Wind
  • Wind Load
  • Area Load
  • Non-Coplanar
  • Snow Load
Used in
  • Load on Non Coplanar Structures
Share