FAQ 005342 | There are no automatic load combinations created. What can I do?
FAQ 005342 | There are no automatic load combinations created. What can I do?
2024-05-30
036640
  • RFEM 6
  • RSTAB 9

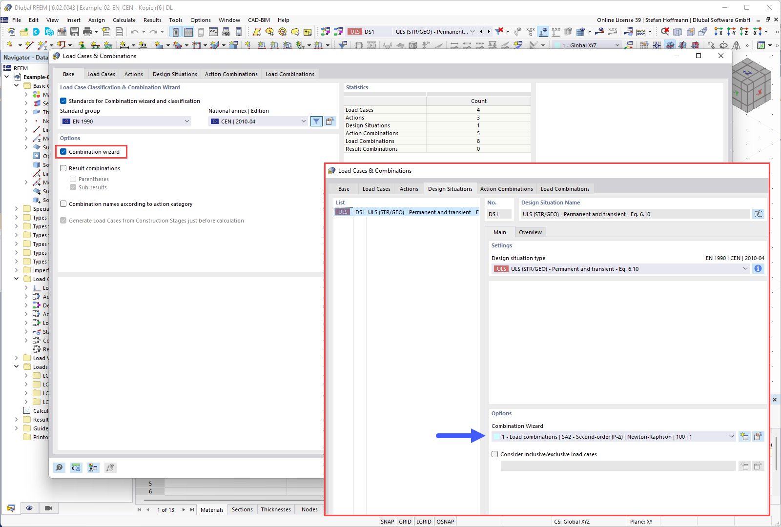
FAQ 005342 | Base - Combination Wizard

FAQ 005342 | There are no automatic load combinations created. What can I do?

Used in
  • Automatic Load Combinations Not Generated
Share