1457x
005342
2022-12-27

Automatic Load Combinations Not Generated

There are no automatic load combinations created. What can I do?


Answer:

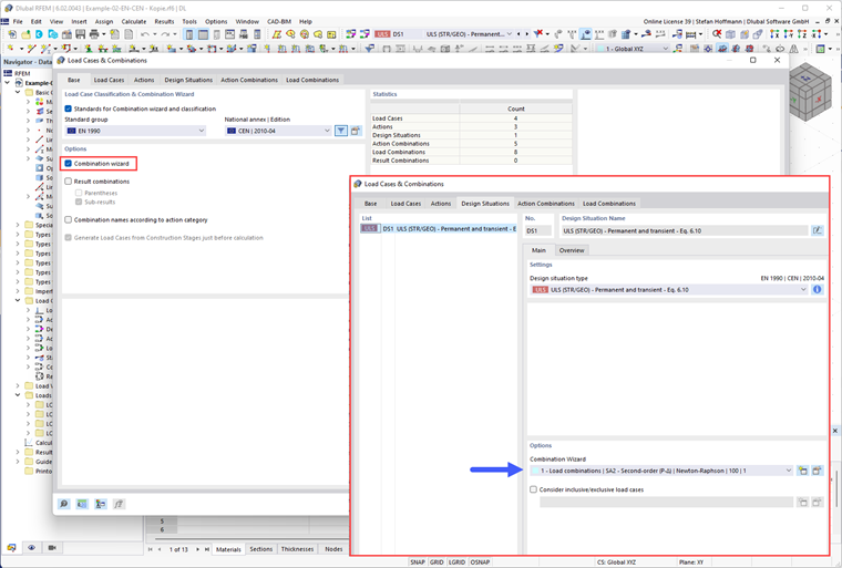
First, check whether you have activated the Combination Wizard and assigned it to a design situation.

Then, check the settings of the Combination Wizard. To get the automatically generated load combinations, you need to deactivate the "User-defined action combinations" option.


Author

Mr. Hoffmann provides technical support to Dlubal Software customers and is responsible for the coordination of all technical inquiries and activities.



;