FAQ 005388 | How can I activate the design with steel fiber-reinforced concrete in the Concrete Design add-on for RFEM 6?
FAQ 005388 | How can I activate the design with steel fiber-reinforced concrete in the Concrete Design add-on for RFEM 6?
2024-05-30
043202
  • RFEM 6
  • Concrete Design for RFEM 6
  • RSTAB 9
    • Concrete Design for RSTAB 9
    • Concrete Structures
    • Eurocode 2

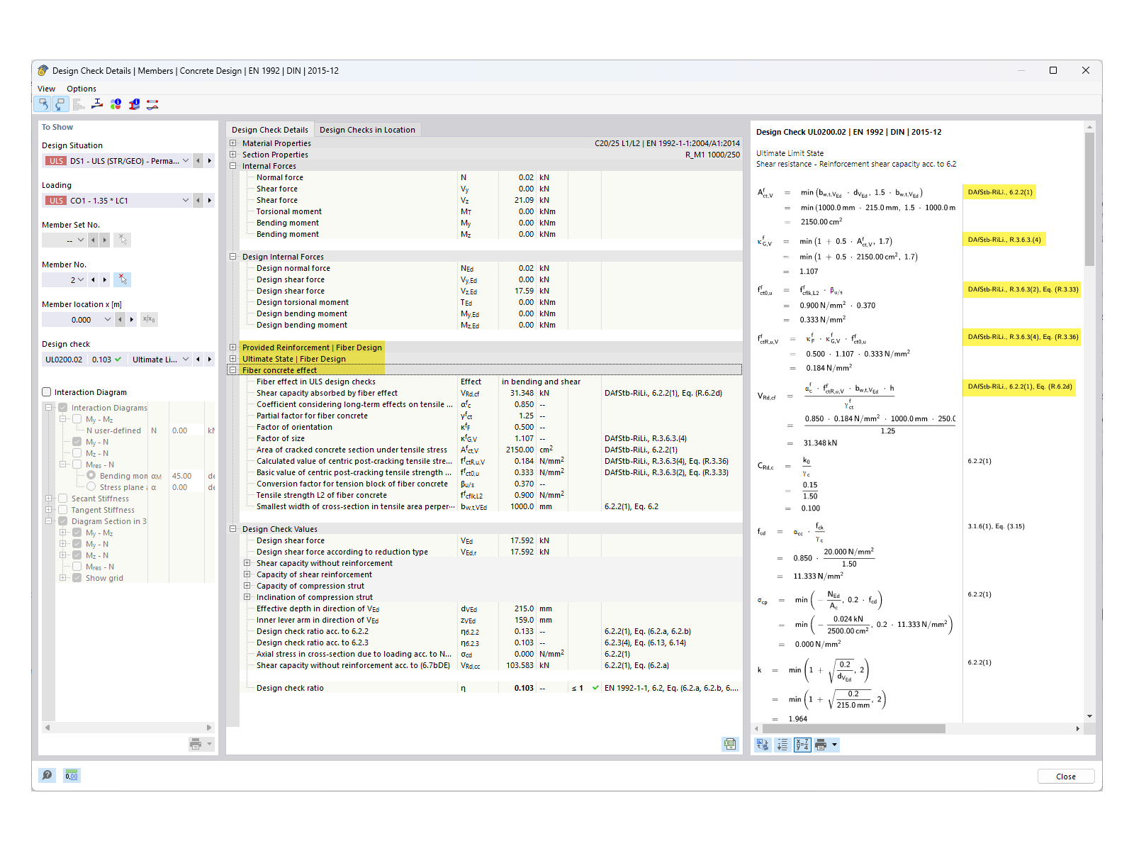
FAQ 005388 | Design Details with Fiber-Reinforced Concrete

FAQ 005388 | How can I activate the design with steel fiber-reinforced concrete in the Concrete Design add-on for RFEM 6?

Used in
  • Activating Steel Fiber Concrete Design in "Concrete Design" Add-on
Share