1315x
005388
2023-06-07

Activating Steel Fiber Concrete Design in "Concrete Design" Add-on

How can I activate the design with steel-fiber-reinforced concrete in the "Concrete Design" add-on for RFEM 6?


Answer:

In RFEM 6 and the "Concrete Design", the fiber-reinforced concrete design can be carried out according to DIN EN 1992‑1‑1 in conjunction with the DAfStB guideline "Fiber Reinforced Concrete".

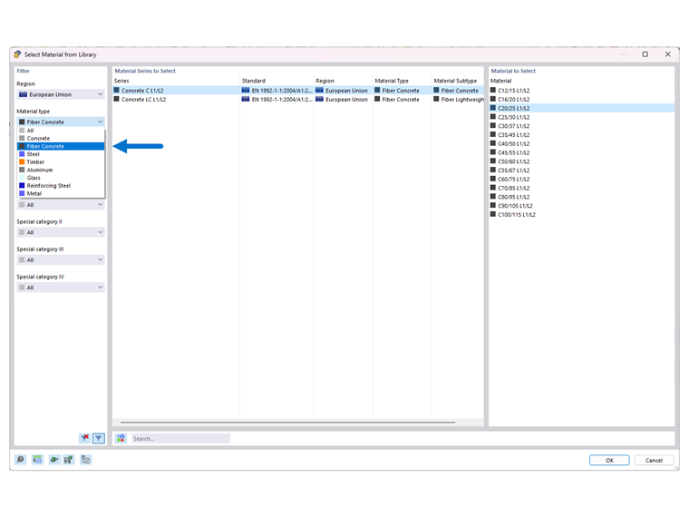
To activate the surface or member design using steel-fiber-reinforced concrete, it is sufficient to assign a material of the corresponding material type to the surface or member.

To do this, create a new material of the "Fiber Concrete" material type.

The concrete and lightweight concrete are designated with the "P1/P2" extension, which stands for Performance Class 1 and Performance Class 2.

Performance classes L1 and L2 are initially preset with the values 1.20 and 0.90 (see Image 02).

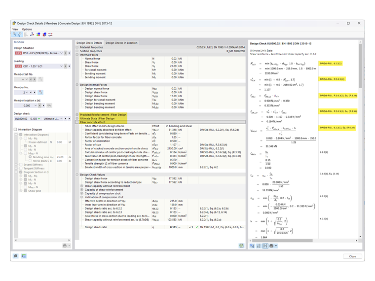
In order to be able to adapt these performance classes, you can activate a "user-defined material" in the "Main" tab of the material under "Options".

Thus, the text boxes for L1 and L2 become accessible, so you can adjust the performance classes.

If you now perform the design with the material of the "Fiber Concrete" type in the "Concrete Design" add-on, the design checks modified or completed in the DAfStB guideline for the "fiber-reinforced concrete" design are adjusted. This modification of the design process can be found in the "Design Details", including the reference to the DAfStB guideline.

Note

For this type of design, it is necessary to specify "normal reinforcement" (member reinforcement for a member, area reinforcement for a surface), otherwise the surfaces cannot be designed. This means that you can only add steel fibers to already reinforced components.

To calculate a slab with fiber-reinforced concrete only (without reinforcing steel), use the "Damage 2D/3D" material model.


Author

Mr. Kieloch provides technical support to our customers and is responsible for development in the area of reinforced concrete structures.



;