Feature 002735 | Building Floor Generator
Feature 002735 | Building Floor Generator
2023-12-21
046732
  • Building Model for RFEM 6

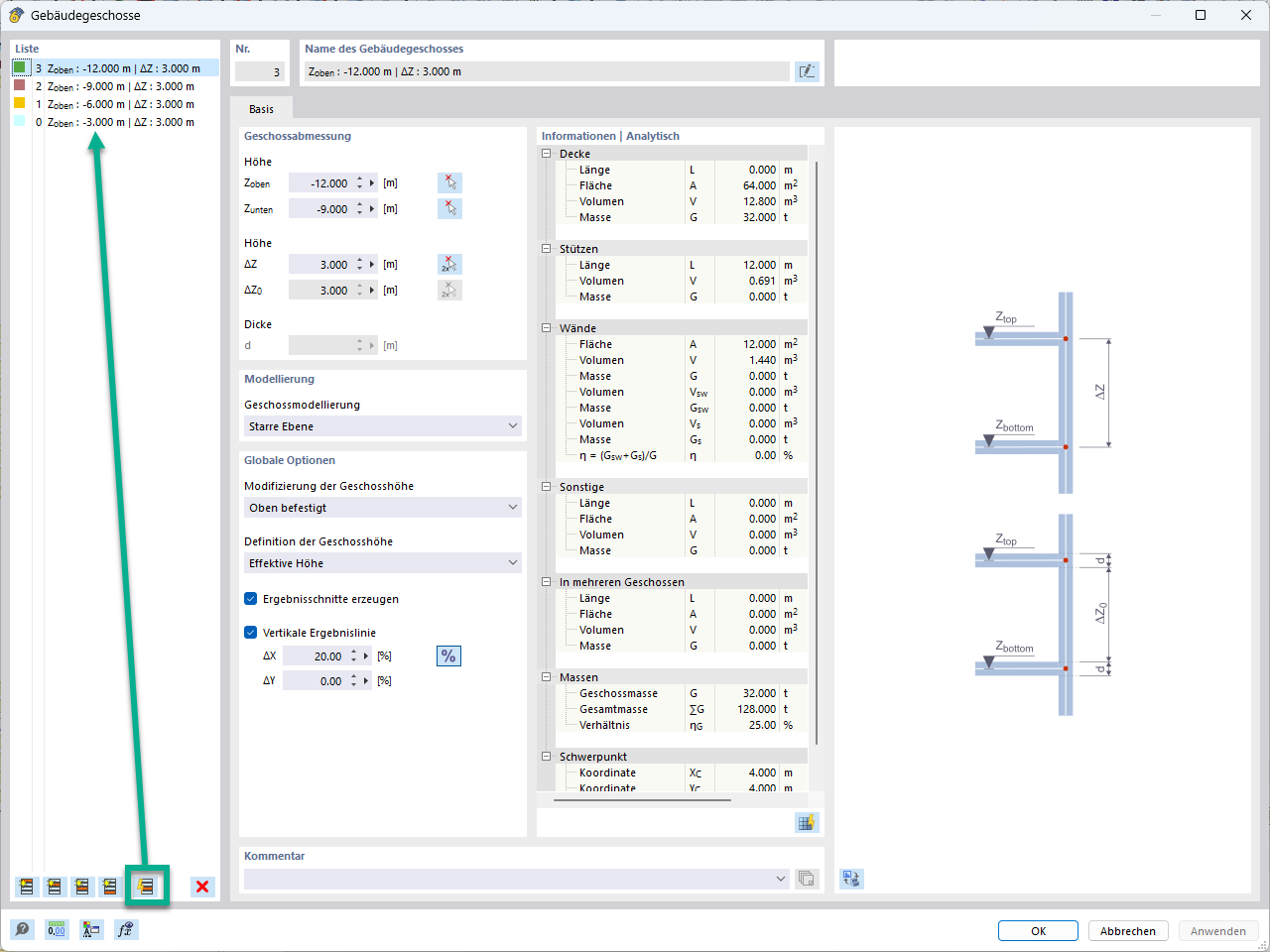
Building Floor Generator

Feature 002735 | Building Floor Generator

Used in
  • Building Story Generator
Share