547x
002735
2023-12-21

Building Story Generator

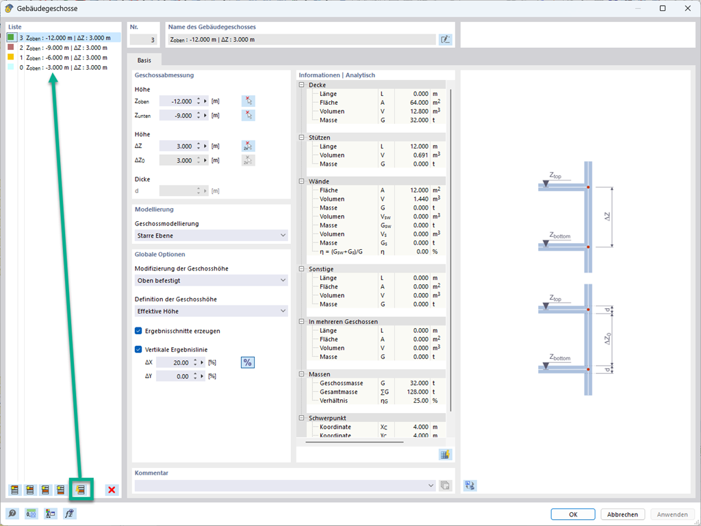
The building story generator in the Building Model add-on provides you with the option to automatically create building stories, depending on the topology of the model.


Links


;