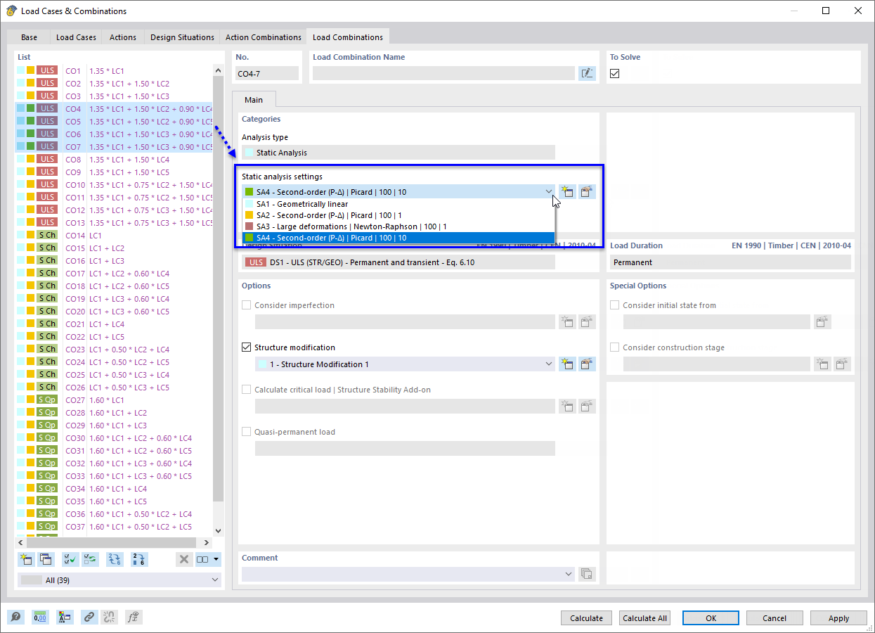
Assigning Static Analysis Setting (SA)
Assigning Static Analysis Setting (SA)
2024-04-23
050023
  • RFEM 6
  • RSTAB 9

Assigning Static Analysis Setting (SA)

Used in
  • Calculation Parameters
Share