528x
005501
2024-04-23

Calculation Parameters

Where can I find the calculation parameters in RFEM 6?


Answer:

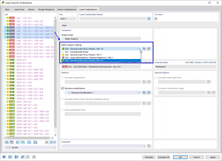
The calculation parameters are no longer managed in a dialog of the same name in RFEM 6 and RSTAB 9, but rather in the form of Structural Analysis Settings in the navigator category Load Cases and Combinations.

Three types of analysis are preset:

  • First order
  • Second order (P-Δ)
  • Third order

You can adjust the parameters of these analysis types or create additional types.

In the 'Load Cases and Combinations' dialog, you then assign the relevant Structural Analysis Setting (SA) to the load cases and load combinations.


Author

Robert is responsible for technical documentation. He ensures that content is clearly structured, presented in an understandable way, and conveyed with technical precision.



;