KB 001883 | Plate Girder Design According to AISC 360-22 in RFEM 6
KB 001883 | Plate Girder Design According to AISC 360-22 in RFEM 6
2024-07-16
051569
  • RFEM 6
  • Steel Design for RFEM 6
  • Steel Structures
    • Bridges
    • Structural Analysis & Design
    • ANSI/AISC 360

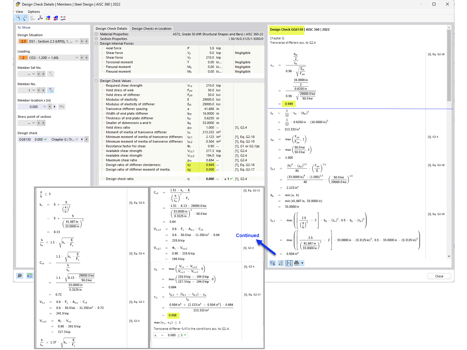
Transverse Stiffener Design Check

KB 001883 | Plate Girder Design According to AISC 360-22 in RFEM 6

Used in
  • Plate Girder Design According to AISC 360-22 in RFEM 6
Share