1548x
001883
2024-07-17

Plate Girder Design According to AISC 360-22 in RFEM 6

Plate girder is an economical choice for long spans construction. I-section steel plate girder typically has a deep web to maximize its shear capacity and flange separation, yet thin web to minimize the self-weight. Due to its large height-to-thickness (h/tw) ratio, transverse stiffeners may be required to stiffen the slender web.

In RFEM 6, the Member Transverse Stiffeners option can be utilized to add the required stiffeners along the member length. The increased shear strength from the stiffener can be accounted for in the Steel Design add-on.

AISC Section G2 "I-Shaped Members and Channels" [1] is organized into four sections:

  • G2.1 Shear Strength of Webs without Tension Field Action
  • G2.2 Shear Strength of Interior Web Panels with a / h ≤ 3 Considering Tension Field Action
  • G2.3 Shear Strength of End Web Panels with a / h ≤ 3 Considering Tension Field Action
  • G2.4 Transverse Stiffeners

What is Tension Field Action?

Tension field action (TFA) is a phenomenon where the web of plate girder is designed to have significant post buckling strength. In the post-buckled state, the web is still capable of resisting the applied load through tension.

In the previous editions of AISC, tension filed action can only be considered for the interior web panels when a/h does not exceed 3.0 where a is the clear distance between stiffeners and h is the clear distance between flanges.

In the AISC 2022 edition, partial tension field action can also be considered for the end web panels. Based on the recent results from both testing and finite element simulation, it is shown that tension field action actually can develop by forming plastic hinges in the flanges and bearing stiffeners (AISC Commentary) [1].

Example

Examples G.8A and G.8B of AISC 2022 Design Examples [2] are presented to compare the shear strength obtained from the RFEM model. The girder is 56 ft long, 3 ft deep, with 1.5 in thick x 16 in wide flanges and a 5/16 in thick web. The compression flange is continuously braced which suggests that the lateral torsional buckling (LTB) check can be deactivated in the program.

A built-up girder can be created using the "Parametric – Thin-Walled" section type and "Welded" manufacturing type.

1) Check if transverse stiffeners are required per AISC section G2.4

Transverse stiffeners are not required if one of the following conditions is met.

  • h / tw is less than 2.54 √(E / Fy)

33.0 in / 0.3125 in = 105.6 is greater than 2.54*√(29,000 ksi / 50 ksi) = 61.2

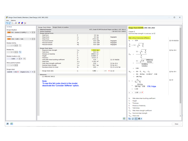
  • The required shear strength is less than the the available strength.

As shown is Design Check GG6100, the required shear strength (210.0 kips) is greater than the available shear strength (176.1 kips).

  • Since neither of the above conditions are fulfilled, transverse stiffeners are required.

2) Determine the stiffener spacing

For 50 ksi material, table 3-17a, 3-17b, and 3-17c of the AISC Steel Construction Manual [3] are helpful in determining the required stiffener spacing based on the h/tw ratio and the required stress. Alternatively, an iterative trial-and-error approach can be used to establish the spacing.

In this example, 42 in spacing is used for the end panel. The required shear strength at this location can be easily determined using the "Result Diagram for Selected Member" tool. At the end of the first panel, Vz = 183.7 kips exceeds the available strength = 176.1 kips. Therefore, additional stiffeners with 90 in spacing are also added. A third panel is not required since V = 127.5 kips is less than 176.1 kips.

3) Add "Member Transverse Stiffeners" listed under "Types for Members" in RFEM

There are several types of stiffeners available. In this example, “End plate” is used at the start and end of the member. “Flat” is used for the intermediate stiffeners. The location, material, and size are specified for each stiffener.

The "Consider Stiffener" option is available since the Steel Design add-on has been activated. This option can be switched on and off to consider the effect of each individual stiffener on the design.

For "End plate", the stiffener can be considered "Non-rigid" or "Rigid". "Non-rigid" is selected when partial tension field action according to section G2.3 is considered for the end panel. When "Rigid" is selected, the end panel is calculated according to section G2.2 (as an interior panel). "Rigid" stiffener in RFEM is conceptualized as a model with "hidden" overhang using two closely spaced stiffeners.

The resulting warp spring is automatically calculated. However, it is not considered in the analysis without the Torsional Warping (7 DOF) add-on.

The transverse stiffeners have no impact on the stiffness when calculating with 6 degrees of freedom.

4) Shear Strength in the Steel Design add-on

As stated in section G2.2, the larger nominal shear strength from section G2.1 (without tension field action) and section G2.2 (considering tension field action) can be used. Both conditions are checked in the Steel Design add-on under Design Check GG6100.

To view the design check for the end panel according to section G2.3, select the "Design Ratios by Location" tab. In this example, the design check ratio for the end panel is less than the interior panel.

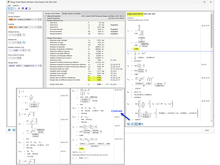
5) Transverse Stiffener Requirements According to AISC Section G2.4 [1]

In addition to providing the member shear strength, design check GG6130 verifies:

  • Width-to-thickness ratio of the stiffener (AISC Eq. G2-16)
  • Moment of inertia of the stiffener (AISC Eq. G2-17)

By utilizing the "Member Transverse Stiffeners" option, stiffened webs of plate girders can be accounted for in RFEM.


Author

Cisca is responsible for customer training, technical support, and continued program development for the North American market.

Links
References


;