Feature 002850 | Flexible plane for floor slab modeling
Feature 002850 | Flexible plane for floor slab modeling
2024-07-24
051641
  • Building Model for RFEM 6

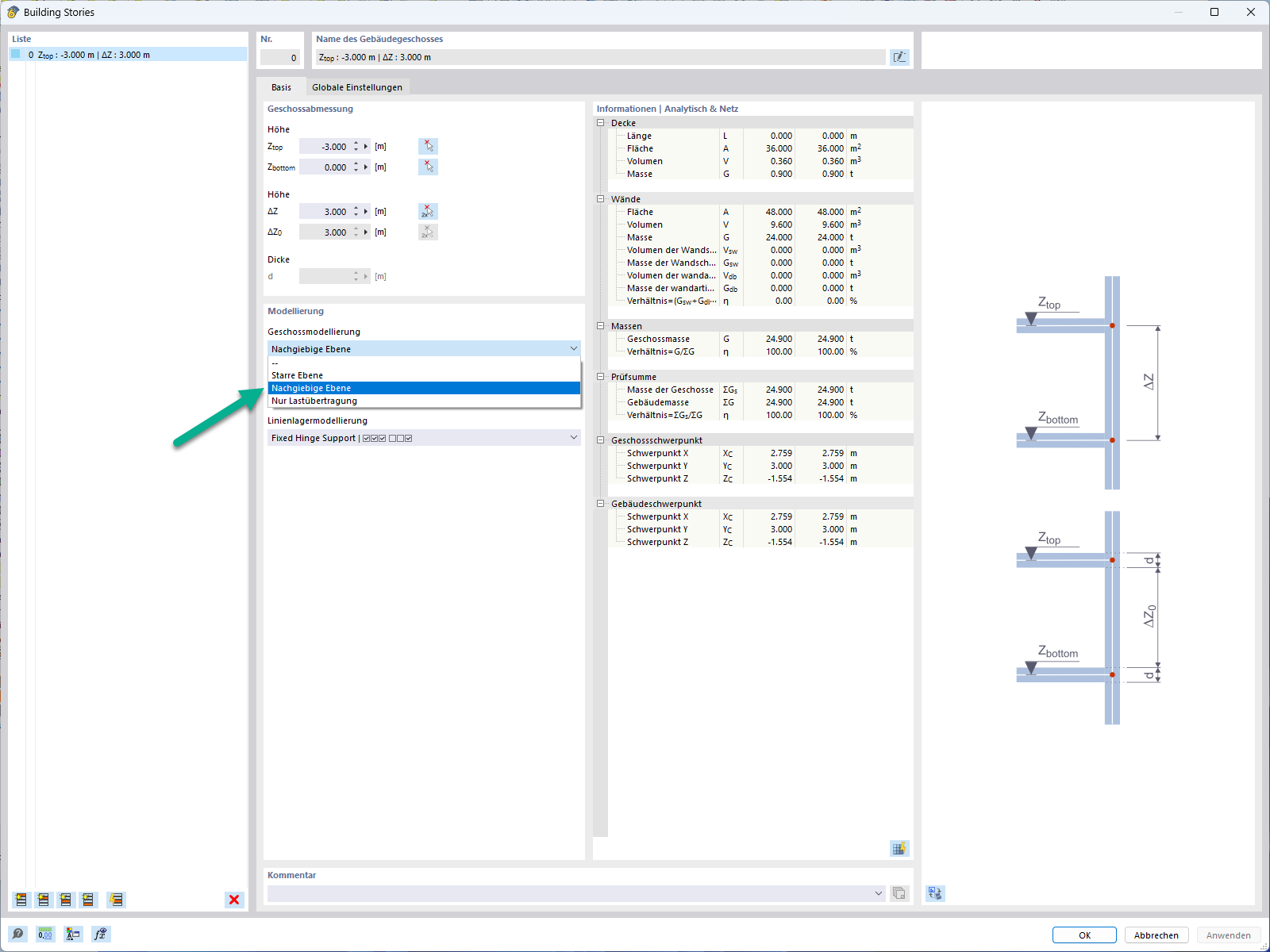
Elastically yielding plane for floor slab modeling

Feature 002850 | Flexible plane for floor slab modeling

Used in
  • Semi-Rigid Diaphragm for Modeling Stories
Share