740x
002850
2024-07-24

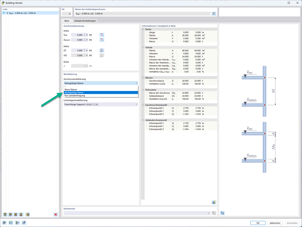
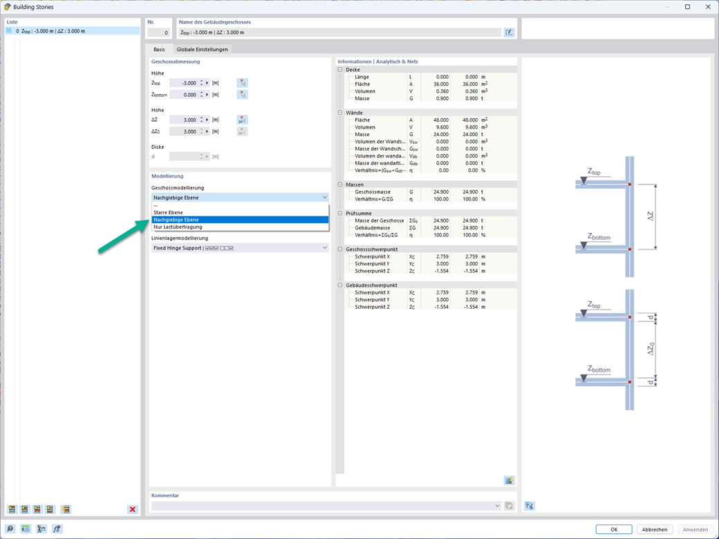
Semi-Rigid Diaphragm for Modeling Stories

When modeling stories, you can use the Semi-Rigid Diaphragm option for floors.

In principle, this modeling option selects the same approach as for the Rigid Diaphragm modeling of stories. In contrast to the rigid diaphragm, no nodal coupling is carried out from the center of gravity to each FE node. This way, it is possible to take into account the flexibility of the floor slab.



;