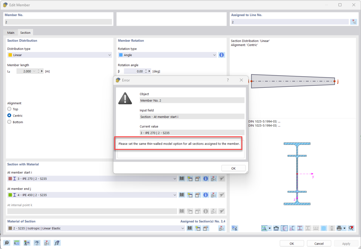
FAQ 005585 | What is the meaning of the error message "Incompatible calculation options" for members with linear section distribution (tapers)?
FAQ 005585 | What is the meaning of the error message "Incompatible calculation options" for members with linear section distribution (tapers)?
2024-08-01
051781
  • RSTAB 9
  • RFEM 6

Error Message Due to Different Options Regarding "Thin-Walled Model"

FAQ 005585 | What is the meaning of the error message "Incompatible calculation options" for members with linear section distribution (tapers)?

Used in
  • Model Options for Cross-Sections with Linear Section Distribution
Share