204x
005585
2024-08-01

Model Options for Cross-Sections with Linear Section Distribution

What is the meaning of the error message "Incompatible calculation options" for members with linear section distribution (tapers)?


Answer:

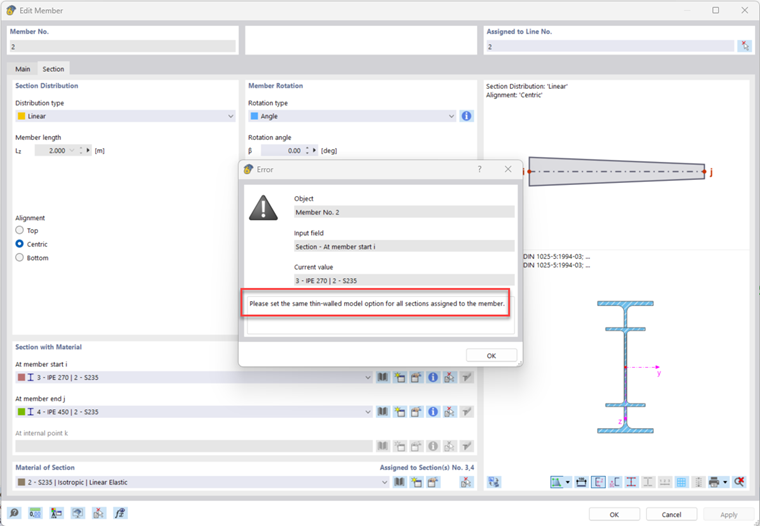
In RFEM 6 and RSTAB 9, you have the option to assign different cross-sections at the start and end of a member, see the following image.

You can define different cross-sections at the member start and member end. The calculation options for both ends of the member need to be identical. Dialog Box | Editing Cross-Section | Main | Options:

If different options are defined at the member ends, this error message appears.
Example: The "Deactivate shear stiffness" option is defined differently at both member ends:

Example: The "Thin-walled model" option is defined differently for a steel beam:

This leads to the following error message:

For correct modeling, it is necessary to define the same options on both member ends.


Author

Marco handles technical inquiries about the software in Customer Support. He reliably familiarizes himself with new topics and develops structured solutions.



;