KB 1892 | ACI 318 and CSA A23.3 Concrete Design Long-Term Deflection Consideration
KB 1892 | ACI 318 and CSA A23.3 Concrete Design Long-Term Deflection Consideration
2024-09-17
052523
  • RFEM 6
  • Concrete Structures

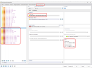
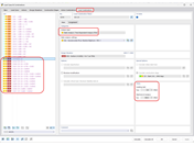
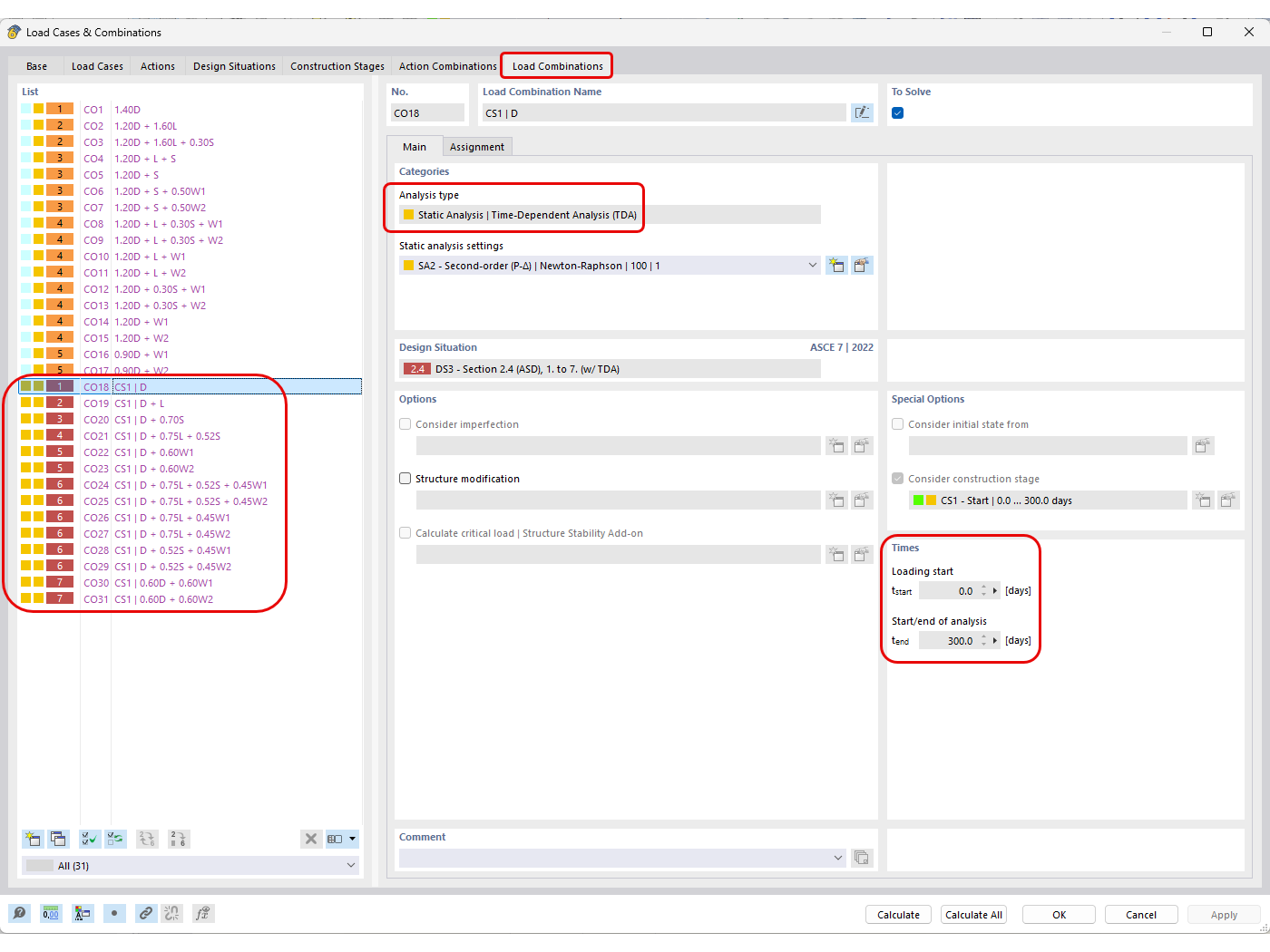
Automatically Generated Load Combinations with TDA Analysis Defined

KB 1892 | ACI 318 and CSA A23.3 Concrete Design Long-Term Deflection Consideration

  • Concrete Design
  • Long-Term Deflection
  • Creep
  • Shrinkage
Used in
  • ACI 318 and CSA A23.3 Concrete Design Long-Term Deflection Consideration
Share