1803x
001892
2024-09-17

ACI 318 and CSA A23.3 Concrete Design Long-Term Deflection Consideration

This article addresses long-term deflection of concrete structures in accordance with ACI 318 and CSA A23.3.

Long-term effects like creep and shrinkage in reinforced concrete design can significantly impact the durability, stability, and serviceability of structures over time. Ignoring these effects can lead to unexpected deformations, cracks, and stress redistributions, potentially compromising the safety and functionality of the structure. By accounting for creep and shrinkage, engineers ensure that their designs maintain their intended performance throughout the structure's lifespan.

In RFEM 6 and the Concrete Design add-on, it’s possible to consider long-term deflection using three different methods. Before exploring these methods in more detail, it’s important to note that deflection calculations are always recalculated in the Concrete Design add-on, considering the effective moment of inertia, Ie, as specified in ACI 318-19 Table 24.2.3.5 [1] or CSA A23.3 Clause 9.8.2.3 [2]. Immediate deflections calculated in the RFEM 6 static analysis using the gross moment of inertia, Ig, are not used in the Concrete Design add-on for serviceability deflection checks. Therefore, the member and surface deflections calculated in RFEM 6 may not correspond to the deflections in the Concrete Design add-on.

Method 1: Time-Dependent Factor (Simplified Method)

Under the Concrete Design add-on Serviceability Configuration settings, an option to determine the long-term deflection using a “time-dependent factor” is available.

This method uses the deflection calculated with Ie, as explained above, and applies the relevant factor based on the duration of the load input, referencing ACI 318-19 Table 24.2.4.1.3 or CSA A23.3 Clause 9.8.2.5. This is the simplified method approved by the standards for approximating long-term effects, such as creep and shrinkage, in deflection check calculations.

The long-term deflection calculation employs a linear material diagram for compression of the concrete and a linear diagram for the reinforcement influence. The tension stiffening effect can be considered in the calculation. The static analysis remains unaffected by this method option.

Method 2: Time-Dependent Material Properties (Creep/Shrinkage)

Also under the Concrete Design add-on Serviceability Configuration settings, an alternative option to determine the long-term deflection using “time-dependent material properties (creep/shrinkage)” is available.

For this method, the ACI 435 standard is utilized to incorporate the calculated deflection in addition to the assigned material's creep and shrinkage properties in the long-term deflection design check. This approach is more detailed than Method 1’s time-dependent factor approach.

The concrete material’s creep and shrinkage input can be found under the Time-Dependent Properties of Concrete tab. The settings and modification of concrete maturation (left side) will directly affect the final creep coefficient and shrinkage strain at t = 36,525 days. For more information on these various input options, refer to the Online Manual Concrete Design.

The function data (right side) is for visualization purposes only, as noted in this dialog box. The creep coefficient and shrinkage strain values at t = 36,525 days will always be used in the Concrete Design long-term deflection calculation for Method 2. No other time can be specified.

The long-term deflection calculation employs a linear material diagram for compression of the concrete and a linear diagram for the reinforcement influence. The tension stiffening effect can be considered in the calculation. The static analysis remains unaffected by this method option.

Method 3: Time Dependent Analysis Add-on

Method 3 utilizes the Time-Dependent Analysis (TDA) add-on. The main difference between this method and the previous methods is that long-term effects such as creep and shrinkage are directly considered in the RFEM 6 static analysis, affecting both internal forces and deflections. Both members and surfaces are considered.

It is worth noting that the effects of shrinkage will be more pronounced depending on the element’s type of restraint. For example, a fully restrained beam with fixed-end supports will experience greater long-term effects compared to a beam with a pinned-roller support condition.

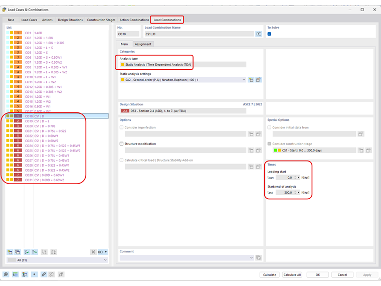
Once the TDA add-on is activated in the RFEM 6 Base Data, the analysis type “Static Analysis | Time-Dependent Analysis (TDA)” is now available within a Load Case or manually created Load Combination (for example, Combination Wizard is deactivated) for the user to activate. The long-term load start and end times are also defined here.

The number of increments for the TDA analysis is set under the TDA static analysis settings for all analysis types including Geometrically Linear, Second-order, or Large Deformations.

The user can also save the result of each load increment under the Main tab within the Static Analysis Settings.

The creep coefficient and shrinkage strain values are applied at each TDA load increment set considering the age of the concrete at the time of loading/initiation input plus the TDA time duration. For example, 10 increments at 300 days duration with the age of the concrete at the time of loading/initiation set to 10 days will apply the corresponding creep coefficient and shrinkage strain values at t = 31 days, 62 days, 93 days, and so on, as shown in the Time Diagram for visualization purposes only.

To enable the TDA settings for automatically generated load combinations (for example, when using the Combination Wizard with ASCE 7, NBC, and so on), the Construction Stages Analysis (CSA) add-on is required. Once this add-on is activated in the Base Data, you can define a new Construction Stage with the corresponding TDA time duration. The same settings used in the Static Analysis to define TDA increments apply here as well. Ensure that the static analysis is of the same order as the Load Combinations, such as second-order.

Ensure the relevant Load Cases are considered under the Assigned Objects for the Construction Stage under the Load Cases tab.

Lastly, under the Design Situation that will be used for serviceability deflection calculations, the Construction Stage can be activated under the Combination Wizard Main tab by activating the Consider Initial State checkbox. The next tab, Initial State, allows the user to assign the defined Construction Stage.

Now, all automatically generated Load Combinations will have the TDA Analysis Type set automatically.

The model is now ready for calculation. While the modified internal forces from the TDA static analysis are considered in the Concrete Design add-on's strength and serviceability design checks, the deflections are not influenced. Deflection calculations in the TDA static analysis and the Concrete Design add-on use different methods and calculations. The TDA static analysis employs a linear material diagram without considering reinforcement influence. In contrast, as mentioned in Method 2, the Concrete Design add-on uses a nonlinear (parabolic) diagram with tension stiffening in the concrete and a bilinear diagram for reinforcement influence.

To obtain similar deflection results in both the TDA static analysis and the Concrete Design add-on, it would be necessary to consider nonlinear concrete design properties, which, at the time of this writing, are not yet available. In the meantime, the Concrete Design add-on will continue to reference Methods 1 or 2 to calculate the modified stiffness for long-term deflections. Therefore, the best approach currently is to manually compare the deflections from the TDA static analysis with the limiting deflection values.

Article KB 1793 explains the basics of the TDA add-on. There are also many development plans for the future, including integration with nonlinear concrete analysis (once released) and extending the add-on to other materials beyond concrete.



Author

Amy Heilig is the CEO of the USA Subsidiary and responsible for sales and continued program development for the North American market.

Links
References


;