Structural analysis with Design Method 1 according to the static analysis.
Structural analysis with Design Method 1 according to the static analysis.
2024-11-05
053646
  • RFEM 6

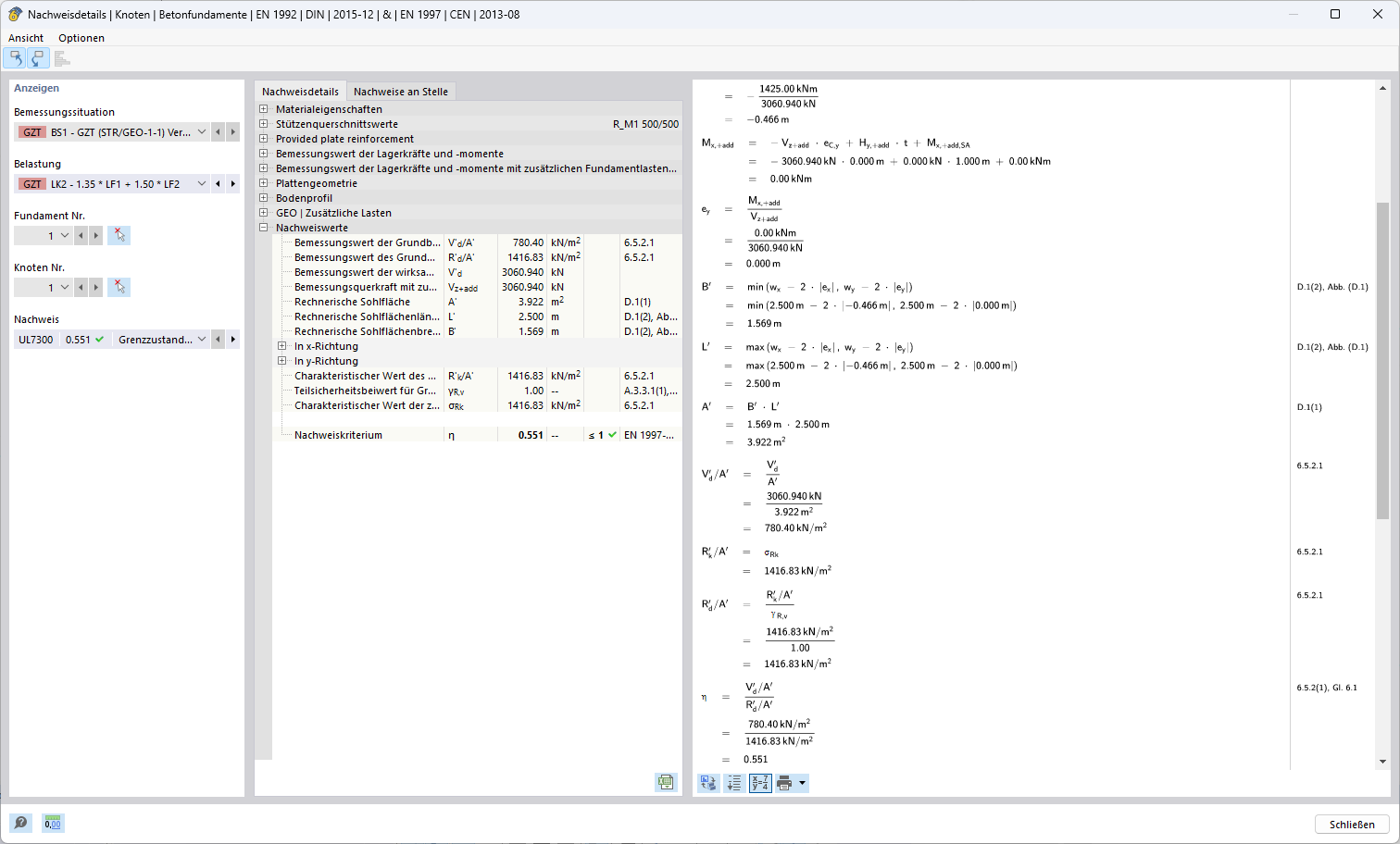
Design Method 1 (Combination 1-1)

Structural analysis with Design Method 1 according to the static analysis.

The image shows the application of a design method for checking combinations within a structural analysis. This method is an integral part of calculations in civil engineering to ensure the load-bearing capacity and safety of structures.
  • Design method
  • Combination analysis
  • Static analysis
Used in
  • Design Methods for Determining Ground Failure Resistance According to Eurocode 7 (EN 1997-1)
Share