4847x
001910
2024-11-05

Design Methods for Determining Ground Failure Resistance According to Eurocode 7 (EN 1997-1)

In Eurocode 7, there are three design methods for determining the ground failure resistance.

In this article, the methods are compared on the model of a foundation plate with a column. The differences between the individual methods lie in the partial safety factors, which have an effect on different influencing values.

In Eurocode 7, there are three design methods for determining the ground failure resistance.

  • Method 1
  • Method 2
  • Method 3

In this article, the methods are compared on the model of a foundation plate with a column. The differences between the individual methods lie in the partial safety factors, which have an effect on different influencing values. These include the actions or loading, soil parameters, and resistances. It is important to mention that these reductions or increases sometimes also occur as a combination in the methods. Furthermore, the German National Annex describes special rules for the application of Method 2, which is also known as Design Method 2* or 2+. In the following text and in RFEM 6, the term 2* is used for this method.

System of Foundation Plate with Column

Foundation Plate

  • Length: wx = 2.50 m
  • Width: wy = 2.50 m
  • Thickness: t = 1.00 m
  • Embedment depth: D = 1.00 m
  • Self-weight Gp,k = 156.25 kN with γ = 25 kN/m³

Column

  • Length: cx = 0.50 m
  • Width: cy = 0.50 m
  • Height: h = 4.00 m
  • Self-weight: Gc,k = 25 kN with γ = 25 kN/m³

Ground Parameters

  • Friction angle: φ'd = 32°
  • Shear parameter for cohesion: c'k = 15 kN/m²
  • Density of soil next to the foundation plate: γ1.k 20 kN/m³
  • Bulk density of soil below the foundation slab: γ2,k = 20 kN/m³

Load Case 1 – Permanent Loads

  • Vertical: VG,z,k = 975 kN

Including the self-weight of the column Gc,k = 25 kN and the foundation Gp,k = 156.25 kN, the sum of the permanent vertical loads is VG,k,tot = 156.25 kN + 25 kN + 975 kN = 1,156.25 kN. The self-weight of the foundation is automatically taken into account with the self-weight of the structure as long as the "Active self-weight" check box is selected. If the self-weight is to be entered manually, it is necessary to define additional loads for the foundation.

Load Case 2 – Variable Loads

  • Vertical: VQ,z,k = 1,000 kN
  • Horizontal: HQ,x,k = 190 kN

Partial Safety Factors

The following table shows the partial safety factors according to EN 1997‑1, A.3.

Actions A Symbol A1 A2
Permanent loads γG 1.35 1.00
Variable loads γQ 1.50 1.30
Soil Parameters (Material M) Symbol M1 M2
Effective shear angles γ'φ 1.00 1.25
Effective cohesion γ'c 1.00 1.25
Specific Weight γγ 1.00 1.00
Resistance R Symbol R1 R2 R3
Ground Failure γR;v 1.00 1.40 1.00
Sliding γR;h 1.00 1.40 1.00

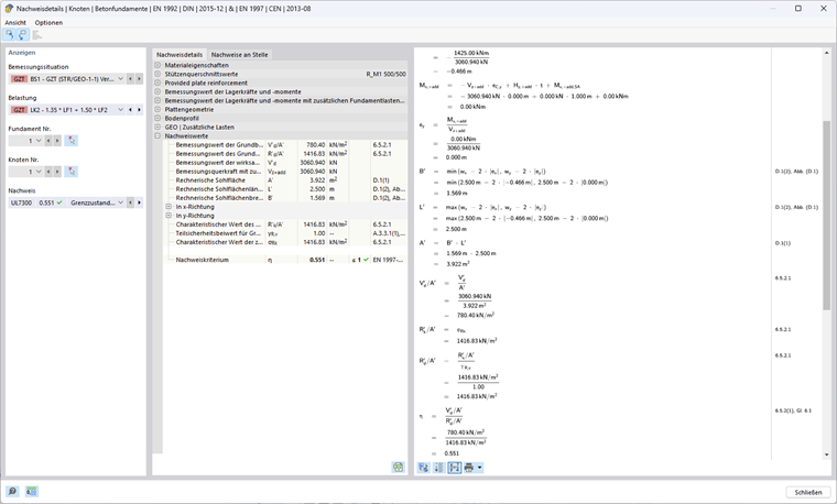
Method 1

This design method uses two different sets of partial safety factors.

In the first combination 1-1, the partial safety factors A1, M1, and R1 are used, with A1 (γG = 1.35; γQ = 1.5) increasing the unfavorable actions on the foundation, M1 (γ'φ = γ'c = γγ = 1.00) not reducing the soil parameters, and R1 (γR;v = γR;h = 1.00) not reducing the resistances.

In the second combination 1-2, A2, M2, and R1 are used, whereby A2 (γG = 1.00; γQ = 1.30) increases the actions less than A1, and M2 (γ'φ = γ 'c = 1.25; γ γγ = 1.00) reduces the soil parameters, thereby reducing the resistance of the soil to ground failure.

For the design, the calculation has to be performed with both sets of partial safety factors, and the set with the higher ratio governs.

Method 1 (Combination 1-1) According to EN 1997-1, 2.4.7.3.4.2

Calculation of Ground Failure Resistance

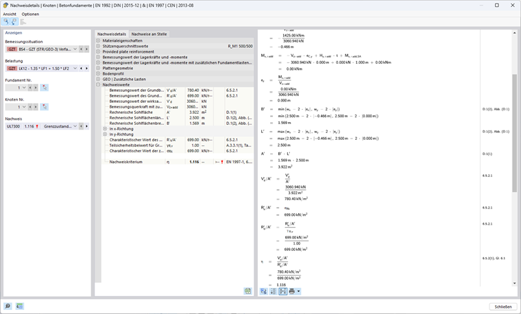
Eccentricity ex of Effective Vertical Load in x-Direction

The design shear force with additional foundation loads Vz,+add as well as the value of the resulting design bending moment My,+add in the foundation base center are required to determine the eccentricity of effective vertical loads.

Vz,+add,d = γG ⋅ VG,k + γQ ⋅ VQ,k = 1.35 ⋅ 1,156.25 kN + 1.5 ⋅ 1,000 kN = 3,060.94 kN

HQ,x,d = γQ ⋅ HQ,x,k = 1.50 ⋅ 190 kN = 285 kN

My,+add,d = (t + h) ⋅ HQ,x,d = (1.00 m + 4.00 m) ⋅ 285 kN = 1,425 kNm

ex = -My,+add,d / Vz,+add,d = -1,425 kNm / 3,060.94 kN = -0.466 m

Effective Foundation Length, Width, and Base

The eccentric loading reduces the allowable foundation base.

wx - 2 ⋅ |ex| = 2.50 m - 2 ⋅ 0.466 m = 1.569 m

wy - 2 ⋅ |ey| = 2.50 m - 2 ⋅ 0.000 m = 2.500 m

Effective length: L' = max(wx - 2 ⋅ |ex|; wy - 2 ⋅ |ey|) = 2.500 m

Effective width: B' = min(wx - 2 ⋅ |ex|; wy - 2 ⋅ |ey|) = 1.569 m

Effective area: A' = L' ⋅ B' = 2.500 m ⋅ 1.569 m = 3.922 m²

Soil Parameters to Use

Friction angle: φ'd = arctan(tan(φ'k ) / γ'φ ) = arctan(tan(32°) / 1.00) = 32°

Shear parameter for cohesion: c'd = c'k / γ'c = 15 kN/m² / 1.00 = 15 kN/m²

Bulk density: γ1d = γ2d = γ1k / γγ = γ2k / γγ = 20 kN/m³ / 1.00 = 20 kN/m³

The friction angle φ' describes the angle at which the shear strength of a soil is reached through friction between the components of the soil. In contrast, cohesion c' refers to the ratio of the shear strength that results from internal binding forces between the soil components – regardless of the stress applied. Both parameters play a central role in determining the shear strength of a soil under various loading conditions. The weight of the soil next to the foundation slab is denoted by γ1d, the weight of the soil below the foundation slab by γ2d.

Bearing Capacity Coefficients

Nq = eπ ⋅ tan(φ‘d) ⋅ tan²(45°+φ‘d / 2) = eπ ⋅ tan(32°) ⋅ tan²(45° + 32° / 2) = 23.18

The factor Nq considers the load-bearing capacity due to the self-weight of the soil.

Nc = (Nq - 1) ⋅ cot(φ‘d ) = (23.18 kN - 1) ⋅ cot(32°) = 35.49

The factor Nc takes into account the load-bearing capacity due to the cohesion of the soil.

Nγ = 2 ⋅ (Nq - 1) ⋅ tan(φ‘d) = 2 ⋅ (23.18 kN - 1) ⋅ tan(32°) = 27.72 mit δ ≥ φ'd / 2 (rough base)

The Nγ factor considers the bearing capacity due to the shear strength of the soil.

Inclination of Foundation Base

bq = (1 - α ⋅ tan(φ'd))² = (1 - 0)² = 1

bc = bq - (1 - bq) / (Nc ⋅ tan(φ'd)) = 1 - 0 = 1

bγ = bq = 1

In this example, the inclination of the base area α = 0°, and thus has no influence on the bearing resistance.

Shape Coefficients for Rectangular Cross-Sections

The formulas for other cross-sections can be found in Eurocode 1997‑1, D.4.

sq = 1 + B' / L' ⋅ sin(φ’d) = 1 + 1.569 m / 2.50 m ⋅ sin(32°) = 1.333

sc = (sq ⋅ Nq - 1) / (Nq - 1) = (1.333 ⋅ 23.18 - 1) / (23.18 - 1) = 1.348

sγ = 1 - 0.3 ⋅ B' / L' = 1 - 0.3 ⋅ 1.569 m / 2.50 m = 0.812

Slope Coefficients

m = (2 + L' / B') / (1 + L' / B') ⋅ cos²(ω) + (2 + B' / L') / (1 + B' / L') ⋅ sin²(ω) Placeholder
= 0 + (2 + 1.569 m / 2.500 m) / (1 + 1.569 m / 2.500 m) ⋅ sin²(90°) = 1.614

iq = (1 - Hd / (Vd + A' ⋅ c'd ⋅ cot(φ‘d)))m Placeholder
= (1 - 285 kN / (3,060.94 kN + 3.922 m² ⋅ 15kN/m² ⋅ cot(32°)))1.614 = 0.858

ic = iq - (1 - iq) / (Nc ⋅ tan(φ'd)) Placeholder
= 0.858 - (1 - 0.858) / (35.49 ⋅ tan(32°)) = 0.852

iγ = (1 - Hd / (Vd + A' ⋅ c'd ⋅ cot(φ'd)))m+1 Placeholder Placeholder Placeholder Placeholder Placeholder Placeholder Placeholder Placeholder Placeholder Placeholder Placeholder Placeholder Placeholder Placeholder Placeholder
= (1 - 285 kN / (3,060.94 kN + 3.922 m² ⋅ 15kN/m² ⋅ cot(32°)))1.614+1 = 0.781

The slope coefficient depends on the angle ω.

Bearing Resistance

Influence of foundation depth (the soil adjacent to the foundation and additional loads):

σR,q = q'd ⋅ Nq ⋅ bq ⋅ sq ⋅ iq = 20 kN/m² ⋅ 23.18 ⋅ 1 ⋅ 1.333 ⋅ 0.858 = 530.14 kN/m² with q'd = γ1d ⋅ D

Influence of cohesion:

σR,c = c'd ⋅ Nc ⋅ bc ⋅ sc ⋅ ic = 15 kN/m² ⋅ 35.49 ⋅ 1 ⋅ 1.348 ⋅ 0.852 = 611.11 kN/m²

Influence of foundation width (soil under the foundation):

σR,γ = 0.5 ⋅ γ'd ⋅ B' ⋅ Nγ ⋅ bγ ⋅ sγ ⋅ iγ = 0.5 ⋅ 20 kN/m³ ⋅ 1.569 m ⋅ 27.72 ⋅ 1 ⋅ 0.812 ⋅ 0.781 = 275.57 kN/m² with γ'd = γ2d

Allowable soil pressure:

σR,k = Rk / A' = σs,q + σs,c + σs,γ = 530.14 kN/m² + 611.11 kN/m² + 275.57 kN/m² = 1,416.83 kN/m²

σR,d = σs,k / γR;v = 1,416.83 kN/m² / 1.00 = 1,416.83 kN/m²

Existing soil pressure:

σE,d = Vd / A' = 3,060.94 kN / 3.922 m² = 780.40 kN/m²

Design Ratio

η1 = σE,d / σR,d = 780.40 kN/m² / 1,416.83 kN/m² = 0.551 ≤ 1

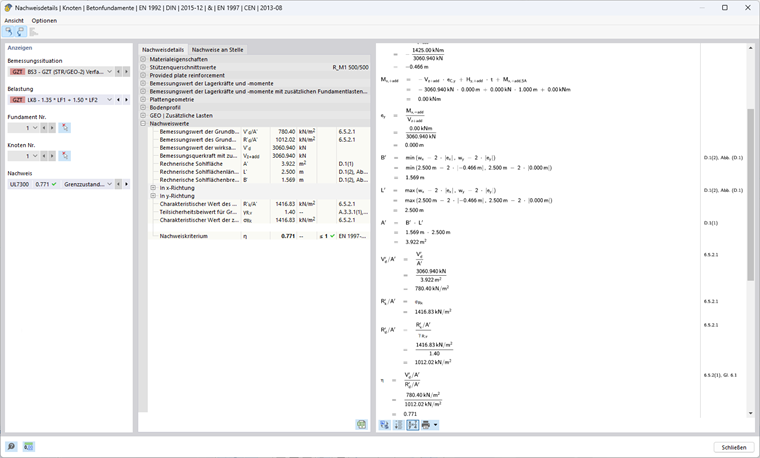
Method 1 (Combination 1-2) According to EN 1997-1, 2.4.7.3.4.2

Calculation of Ground Failure Resistance

Eccentricity ex of Effective Vertical Load in x-Direction

Vz,+add,d = 1.00 ⋅ 1,156.25 kN + 1.30 ⋅ 1,000 kN = 2,456.25 kN

HQ,x,d = 1.30 ⋅ 190 kN = 247 kN

My,+add,d = (1.00 m + 4.00 m) ⋅ 247 kN = 1,235 kNm

ex = -1,235 kNm / 2,456.25 kN = -0.503 m

Effective Foundation Length, Width, and Base

Effective length: L' = max⁡(2.500 m; 2.500 m - 2 ⋅ 0.503 m) = 2.500 m

Effective width: B' = min⁡(2.500 m; 2.500 m - 2 ⋅ 0.503 m) = 1.494 m

Effective area: A' = 2.500 m ⋅ 1.494 m = 3.736 m²

Soil Parameters to Use

Friction angle: φ'd = arctan(tan(32°)/1.25) = 26.56°

Shear parameter for cohesion: c'd = 15 kN/m²/ 1.25 = 12 kN/m²

Bulk density: γ1d = γ2d = 20 kN/m³ / 1.00 = 20 kN/m³

Bearing Capacity Coefficients

Nq = eπ ⋅ tan(26.56°) ⋅ tan²(45° + 26.56° / 2) = 12.59

Nc = (12.59 kN - 1) ⋅ cot(26.56°) = 23.18

Nγ = 2 ⋅ (12.59 kN - 1) ⋅ tan(26.56°) = 11.59 with δ ≥ φ'd / 2 (rough base)

Inclination of Foundation Base

bq = bc = bγ = 1 since α = 0°

Shape Coefficients for Rectangular Cross-Sections

sq = 1 + 1.494 m / 2.500 m ⋅ sin(26.56°) = 1.267

sc = (1.267 ⋅ 12.59-1) / (12.59 - 1) = 1.290

sγ = 1 - 0.3 ⋅ 1.494 m / 2.500 m = 0.821

Slope Coefficients

m = 0 + (2 + 1.494 m / 2.500 m) / (1 + 1.494 m / 2.500 m) ⋅ sin²(90°) = 1.626

iq = (1 - 247 kN / (2,456.25 kN + 3.736 m² ⋅ 12kN/m² ⋅ cot(26.56°)))1.626 = 0.847

ic = 0.847 - (1 - 0.847) / (12.59 ⋅ tan(26.56°)) = 0.834

iγ = (1 - 247 kN / (2,456.25 kN + 3.736 m² ⋅ 12kN/m² ⋅ cot(26.56°)))1.626 + 1 = 0.765

Bearing Resistance

Influence of foundation depth (the soil adjacent to the foundation and additional loads):

σR,q = 20 kN/m² ⋅ 12.59 ⋅ 1 ⋅ 1.267 ⋅ 0.847 = 270.26 kN/m² with q'd = γ1d ⋅ D

Influence of cohesion:

σR,c = 12 kN/m² ⋅ 23.18 ⋅ 1 ⋅ 1.1290 ⋅ 0.834 = 299.31 kN/m²

Influence of foundation width (soil under the foundation):

σR,γ = 0.5 ⋅ 20 kN/m³ ⋅ 1.494 m ⋅ 11.59 ⋅ 1 ⋅ 0.821 ⋅ 0.765 = 108.68 kN/m² with γ'd = γ2d

Allowable soil pressure:

σR,k = σR,d = 270.26 kN/m² + 299.31 kN/m² + 108.68 kN/m² = 678.25 kN/m²

Existing soil pressure:

σE,d = 2,456.25 kN / 3.736 m² = 657.45 kN/m²

Design Ratio

η2 = 657.45 kN/m² / 678.25 kN/m² = 0.969 ≤ 1

Design Method 1

η = max(η1; η2) = max(0.551; 0.969) = 0.969 ≤ 1

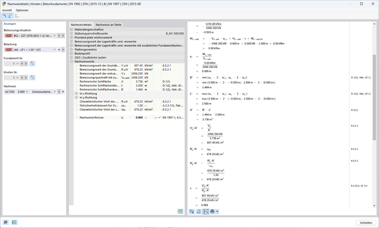
Method 2 According to EN 1997-1, 2.4.7.3.4.2

In this design method, a set of partial safety factors A1, M1, and R2 is used, whereby A1 (γG = 1.35; γQ = 1.5) increases the unfavorable actions on the foundation, while M1 (γ'φ = γ 'c = γγ = 1.00) does not reduce the soil parameters; R2 (γR;v = γR;h = 1.40), by contrast, reduces the resistances.

Calculation of Ground Failure Resistance

Eccentricity ex of Effective Vertical Load in x-Direction

Vz,+add,d = 1.35 ⋅ 1,156.25 kN + 1.50 ⋅ 1,000 kN = 3,060.94 kN

HQ,x,d = 1.50 ⋅ 190 kN = 285 kN

My,+add,d = (1.00 m + 4.00 m) ⋅ 285 kN = 1,425 kNm

ex = -1,425 kNm / 3,060.94 kN = -0.466 m

Effective Foundation Length, Width, and Base

Effective length: L' = max(2.500 m; 2.500 m - 2 ⋅ 0.466 m) = 2.500 m

Effective width: B' = min(2.500 m; 2.500 m - 2 ⋅ 0.466 m) = 1.569 m

Effective area: A' = 2.500 m ⋅ 1.569 m = 3.922 m²

Soil Parameters to Use

Friction angle: φ'd = 32°

Shear parameter for cohesion: c'd = 15 kN/m²

Bulk density: γ1d = γ2d = 20 kN/m³

Bearing Capacity Coefficients

Nq = eπ ⋅ tan(32°) ⋅ tan²(45° + 32° / 2) = 23.18

Nc = (23.18 kN - 1) ⋅ cot(32°) = 35.49

Nγ = 2 ⋅ (23.18 kN - 1) ⋅ tan(32°) = 27.72 with δ ≥ φ‘d / 2 (rough base)

Inclination of Foundation Base

bq = bc = bγ = 1 since α = 0°

Shape Coefficients for Rectangular Cross-Sections

sq = 1 + 1.569 m / 2.500 m ⋅ sin(32°) = 1.333

sc = (1.333 ⋅ 23.18-1) / (23.18-1) = 1.348

sγ = 1 - 0.3 ⋅ 1.569 m / 2.500 m = 0.812

Slope Coefficients

m = 0 + (2 + 1.569 m / 2.500 m) / (1 + 1.569 m / 2.500 m) ⋅ sin²(90°) = 1.614

iq = (1 - 285 kN / (3,060.94 kN + 3.922 m² ⋅ 12kN/m² ⋅ cot(32°) ))1.614 = 0.858

ic = 0.858 - (1 - 0.858) / (23.18 ⋅ tan(32°)) = 0.852

iγ = (1 - 285 kN / (3,060.94 kN + 3.922 m² ⋅ 12kN/m² ⋅ cot(32°)))1.614 + 1 = 0.781

Bearing Resistance

Influence of foundation depth (soil adjacent to the foundation and additional loads):

σR,q = 20 kN/m² ⋅ 23.18 ⋅ 1 ⋅ 1.333 ⋅ 0.858 = 530.14 kN/m² with q‘d = γ1d ⋅ D

Influence of cohesion:

σR,c = 15 kN/m² ⋅ 35.49 ⋅ 1 ⋅ 1.1290 ⋅ 0.852 = 611.11 kN/m²

Influence of foundation width (soil under the foundation):

σR,γ = 0.5 ⋅ 20 kN/m³ ⋅ 1.569 m ⋅ 27.72 ⋅ 1 ⋅ 0.812 ⋅ 0.781 = 275.57 kN/m² with γ‘d = γ2d

Allowable soil pressure:

σR,k = σR,d = 530.14 kN/m² + 611.11 kN/m² + 275.57 kN/m² = 1,416.83 kN/m²

σR,d = 1,416.83 kN/m² / 1.40 = 1,012.02 kN/m²

Existing soil pressure:

σE,d = 3,060.94 kN / 3.922 m² = 780.40 kN/m²

Design Method 2

η = 780.40 kN/m² / 1,012.02 kN/m² = 0.771 ≤ 1

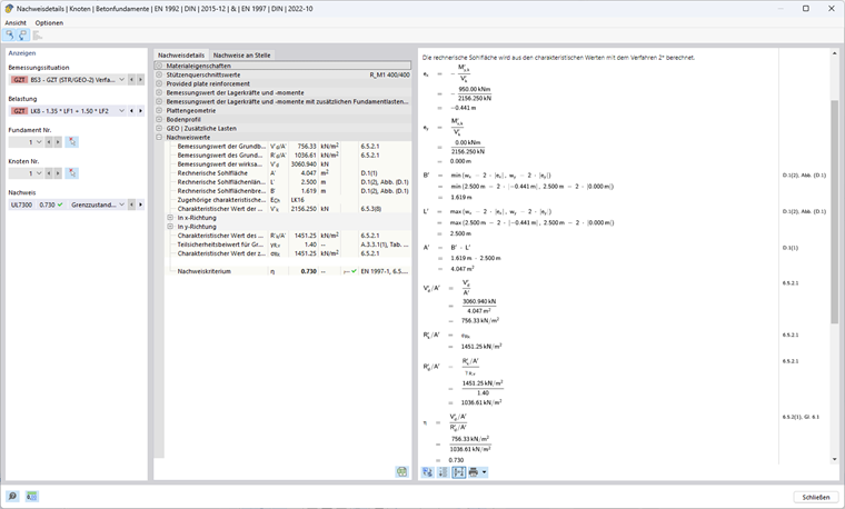
Method 2* According to EN 1997-1, 2.4.7.3.4.2

In this design method, a set of partial safety factors A1, M1, and R2 is used, whereby A1 (γG = 1.35; γQ = 1.5) increases the unfavorable actions on the foundation, while M1 (γ'φ = γ 'c = γγ = 1.00) does not reduce the soil parameters; R2 (γR;v = γR;h = 1.40), by contrast, reduces the resistances.

The eccentricity of the resultant and the inclination factors is not determined with the design values of the actions as in Method 2, but with the characteristic actions. In most cases, this leads to smaller eccentricities and thus to a larger effective area, whereby the allowable soil pressure is higher than in Method 2.

Calculation of Ground Failure Resistance

Eccentricity ex of Effective Vertical Load in x-Direction

In contrast to the other methods, this method uses the characteristic values of the vertical load with additional foundation loads Vz,+add,k as well as the characteristic value of the resulting design bending moment in the foundation base center My,+add,k to determine the existing eccentricity.

Vz,+add,k = 1,156.25 kN + 1,000 kN = 2,156.25 kN

HQ,x,k = 1.50 ⋅ 190 kN = 190 kN

My,+add,k = (1.00 m + 4.00 m) ⋅ 190 kN = 950 kNm

ex = -950 kNm / 2,156.25 kN = -0.441 m

Effective Foundation Length, Width, and Base

Effective length: L' = max(2.500 m; 2.500 m - 2 ⋅ 0.441 m) = 2.500 m

Effective width: B' = min(2.500 m; 2.500 m - 2 ⋅ 0.441 m) = 1.619 m

Effective area: A' = 2.500 m ⋅ 1.619 m = 4.047 m²

Soil Parameters to Use

Friction angle: φ'd = 32°

Shear parameter for cohesion: c'd = 15 kN/m²

Bulk density: γ1d = γ2d = 20 kN/m³

Bearing Capacity Coefficients

Nq = eπ ⋅ tan(32°) ⋅ tan²(45° + 32° / 2) = 23.18

Nc = (23.18 kN - 1) ⋅ cot(32°) = 35.49

Nγ = 2 ⋅ (23.18 kN - 1) ⋅ tan(32°) = 27.72 with δ ≥ φ‘d / 2 (rough base)

Inclination of Foundation Base

bq = bc = bγ = 1 since α = 0°

Shape Coefficients for Rectangular Cross-Sections

sq = 1 + 1.619 m / 2.500 m ⋅ sin(32°) = 1.343

sc = (1.343 ⋅ 23.18 - 1) / (23.18 - 1) = 1.359

sγ = 1 - 0.3 ⋅ 1.619 m / 2.500 m = 0.806

Slope Coefficients

m = (2 + 1.619 m / 2.500 m) / (1 + 1.619 m / 2.500 m) ⋅ sin²(90°) = 1.607

iq = (1 - 190 kN / (2,156.25 kN + 4.047 m² ⋅ 12kN/m² ⋅ cot(32°)))1.607 = 0.868

ic = 0.868 - (1 - 0.868) / (23.18 ⋅ tan(32°)) = 0.862

iγ = (1 - 190 kN / (2,156.25 kN + 4.047 m² ⋅ 12kN/m² ⋅ cot(32°)))1.607 + 1 = 0.795

Bearing Resistance

Influence of foundation depth (soil adjacent to the foundation and additional loads):

σR,q = 20 kN/m² ⋅ 23.18 ⋅ 1 ⋅ 1.343 ⋅ 0.868 = 540.42 kN/m² with q'd = γ1d ⋅ D

Influence of cohesion:

σR,c = 15 kN/m² ⋅ 35.49 ⋅ 1 ⋅ 1.348 ⋅ 0.862 = 623.50 kN/m²

Influence of foundation width (soil under the foundation):

σR,γ = 0.5 ⋅ 20 kN/m³ ⋅ 1.619 m ⋅ 27.72 ⋅ 1 ⋅ 0.806 ⋅ 0.795 = 287.33 kN/m² with γ'd = γ2d

Allowable soil pressure:

σR,k = 540.42 kN/m² + 623.50 kN/m² + 287.33 kN/m² = 1,451.25 kN/m²

σR,d = 1,451.25 kN/m² / 1.40 =1,036.61 kN/m²

Existing soil pressure:

Vz,+add,d = 1.35 ⋅ 1,156.25 kN + 1.50 ⋅ 1,000 kN = 3,060.94 kN

σE,d = 3,060.94 kN / 4.047 m² = 756.33 kN/m²

Design Method 2*

η = 756.33 kN/m² / 1,036.61 kN/m² = 0.730 ≤ 1

Method 3 According to EN 1997-1, 2.4.7.3.4.2

In this design method, a set of partial safety factors A1 and A2, M2, and R3 is used. For the actions from the structure, the partial safety factors from the data set A1 (γG = 1.35; γQ = 1.50) are used, while the geometric actions should be increased with the data set A2 (γG = 1.00; γQ = 1.30). In addition, the soil properties are reduced by M2 (γ'φ = γ'c = 1.25; γγ=1.00). R3 (γR;v = γR;h = 1.00) does not reduce the resistances.

Calculation of Ground Failure Resistance

Eccentricity ex of Effective Vertical Load in x-Direction

Vz,+add,d = 1.35 ⋅ 1,156.25 kN + 1.50 ⋅ 1,000 kN = 3,060.94 kN

HQ,x,d = 1.50 ⋅ 190 kN = 285 kN

My,+add = (1.00 m + 4.00 m) ⋅ 285 kN = 1,425 kNm

ex = -1,425 kNm / 3,060.94 kN = -0.466 m

Effective Foundation Length, Width, and Base

Effective length: L' = max(2.500 m; 2.500 m - 2 ⋅ 0.466 m) = 2.500 m

Effective width: B' = min(2.500 m; 2.500 m - 2 ⋅ 0.466 m) = 1.569 m

Effective area: A' = 2.500 m ⋅ 1.569 m = 3.922 m²

Soil Parameters to Use

Friction angle: φ'd = arctan(tan(32°) / 1.25) = 26.56°

Shear parameter for cohesion: c'd = 15 kN/m²/ 1.25 = 12 kN/m²

Bulk density: γ1d = γ2d = 20 kN/m³

Bearing Capacity Coefficients

Nq = eπ ⋅ tan(26.56°) ⋅ tan²(45° + 26.56° / 2) = 12.59

Nc = (12.59 kN - 1) ⋅ cot(26.56°) = 23.18

Nγ = 2 ⋅ (12.59 kN - 1) ⋅ tan(26.56°) = 11.59 with δ ≥ φ‘d / 2 (rough base)

Inclination of Foundation Base

bq = bc = bγ = 1 since α = 0°

Shape Coefficients for Rectangular Cross-Sections

sq = 1 + 1.569 m / 2.500 m ⋅ sin(26,56°) = 1.281

sc = (1.281 ⋅ 12.59 - 1) / (12.59 - 1) = 1.305

sγ = 1-0.3 ⋅ 1.569 m / 2.500 m = 0.812

Slope Coefficients

m = (2 + 1.569 m / 2.500 m)/ (1 + 1.569 m / 2.500 m) ⋅ sin²(90°) = 1.614

iq = (1 - 285 kN / (3,060.94 kN + 3.922 m² ⋅ 12kN/m² ⋅ cot(26.56°)))1.614 = 0.858

ic = 0.858 - (1 - 0.858) / (12.59 ⋅ tan(26.56°) ) = 0.846

iγ = (1 - 285 kN / (3,060.94 kN + 3.922 m² ⋅ 12kN/m² ⋅ cot(26.56°)))1.614 + 1 = 0.781

Bearing Resistance

Influence of foundation depth (soil adjacent to the foundation and additional loads):

σR,q = 20 kN/m² ⋅ 12.59 ⋅ 1 ⋅ 1.281 ⋅ 0.858 = 276.70 kN/m² with q'd = γ1d ⋅ D

Influence of cohesion:

σR,c = 12 kN/m² ⋅ 23.18 ⋅ 1 ⋅ 1.305 ⋅ 0.846 = 307.07 kN/m²

Influence of foundation width (soil under the foundation):

σR,γ = 0.5 ⋅ 20 kN/m³ ⋅ 1.569 m ⋅ 11.59 ⋅ 1 ⋅ 0.812 ⋅ 0.781 = 115.19 kN/m² with γ'd = γ2d

Allowable soil pressure:

σR,k = σR,d = 276.70 kN/m² + 307.07 kN/m² + 115.19 kN/m² = 698.95 kN/m²

Existing soil pressure:

σE,d = 3,060.94 kN / 3.922 m² = 780.40 kN/m²

Design Method 3

η = 780.40 kN/m² / 698.95 kN/m² = 1.117 ≥ 1

Comparison of Design Checks

The differences between the design processes of Methods 1 (Combination 1-1), 1 (Combination 1-2), 2, 2*, and 3 lie mainly in the partial safety factors. The following table clearly shows the effects of the different safety concepts.

Symbol Unit Method
1-1 1-2 2 2* 3
Partial Factors (Actions A) A [−] 1 2 1 1 1 (2) 1)A
γGAAAA [−] 1.35 1.00 1.35 1.35 1.35 (1.00)
γQ [−] 1.50 1.30 1.50 1.50 1.50 (1.30)
Vertical Load in z VG,z+add,k kN 1156.25
VQ,z kN 1000
∑Vz+add,k kN 2156.25
Vz+add,d kN 3060.94 2,456.25 3060.94 3060.94 3060.94
Horizontal Load in x HQ,x,k kN 190
HQ,x,d kN 285 247 285 285 285
Loads for Calculation of Resistances Vz kN 3060.94 2,456.25 3060.94 2,156.25 2) 3060.94
Hx kN 285 247 285 1902) 285
Design Moment in Foundation Base My,x+add kNm 1425 1235 1425 950 1425
Eccentricity in x ex m -0.466 -0.503 -0.466 -0.441 -0.466
Effective Length L' m 2.500
Effective Width B' m 1.569 1.494 1.569 1.619 1.569
Effective Area A' 3.922 3.736 3.922 4.047 3.922
Partial Safety Factors (Material M) M [−] 1 2 1 1 2
γ‘φ [−] 1.00 1.25 1.00 1.00 1.25
γ‘c [−] 1.00 1.25 1.00 1.00 1.25
γγ [−] 1.00 1.00 1.00 1.00 1.00
Friction Angle φ'k ° 32
φ'd ° 32 26.56 32 32 26.56
Cohesion c’k kN/m² 15
c'd kN/m² 15 12 15 15 12
Specific Weight γ1,k= γ2,k kN/m³ 20
γ1,d= γ2,d kN/m³ 20
Bearing Capacity Coefficient Nq [−] 23.18 12.59 23.18 23.18 12.59
Nc [−] 35.49 23.18 35.49 35.49 23.18
Nγ [−] 27.72 11.59 27.72 27.72 11.59
Shape Coefficient for Rectangular Cross-Sections sq [−] 1.333 1.267 1.333 1.343 1.281
sc [−] 1.348 1.290 1.348 1.359 1.305
sγ [−] 0.812 0.821 0.812 0.806 0.812
m [−] 1.614 1.626 1.614 1.607 1.614
Slope Coefficients iq [−] 0.858 0.847 0.858 0.868 0.858
ic [−] 0.852 0.834 0.852 0.862 0.846
iγ [−] 0.781 0.765 0.781 0.795 0.781
Stress Foundation Depth σR,q kN/m² 530.14 270.26 530.14 540.42 276.70
Stress Cohesion σR,c kN/m² 611.11 299.31 611.11 623.50 307.07
Stress Foundation Depth σR,γ kN/m² 275.57 108.68 275.57 287.33 115.19
Partial Factors (Resistance R) R [−] 1 1 2 2 3
γR;v [−] 1.00 1.00 1.40 1.40 1.00
Allowable Soil Pressure σR,k kN/m² 1,416.83 678.25 1,416.25 1,451.25 698.95
σR,d kN/m² 1,416.83 678.25 1,012.02 1,036.61 698.95
Existing Soil Pressure σE,d kN/m² 780.40 657.45 780.40 756.33 780.40
Design Ratio η [−] 0.551 0.969 0.771 0.730 1.117
0.969
1) In the case of actions from the supporting structure, the partial safety factors from data set A1 are used, whereas geometric actions have to be increased with data set A2.
2) The characteristic actions are used to determine the resistance in Method 2*.

Conclusion

In summary, it can be stated that the methods from DIN EN 1997‑1 offer different levels of safety and economic efficiency.

Method 1 is characterized by the fact that it requires two combinations with different safety concepts. This allows for a nuanced view of the safety requirements and ensures that the combination with the higher design ratio is governing. Combination 1-1 increases the actions on the foundation, whereas Combination 1-2 reduces the material properties.

Method 2 and Method 2* simplify the design compared to Method 1, as they each use only one data set. This data set increases the actions and reduces the resistances without reducing the soil parameters. When calculating the soil bearing resistance, the position (eccentricity) and the load inclination of the resultant are important input values. Method 2 uses the design values for this, while Method 2* works with the characteristic actions, which leads to a greater bearing resistance in Method 2*.

Method 3 usually leads to particularly conservative results, because the data set of partial safety factors used here increases the actions and reduces the soil parameters, without reducing the resistances. This method usually provides the highest level of safety.

The following image illustrates which countries allow which method. In RFEM, only the methods prescribed in the respective National Annexes are allowable.


Author

Ms. Dannwerth provides technical support for our customers and is responsible for the development of products for geotechnical engineering.



;