Display of a structural analysis model with adjustment using Standard Method 2 for load calculation.
Display of a structural analysis model with adjustment using Standard Method 2 for load calculation.
2024-11-05
053648
  • RFEM 6

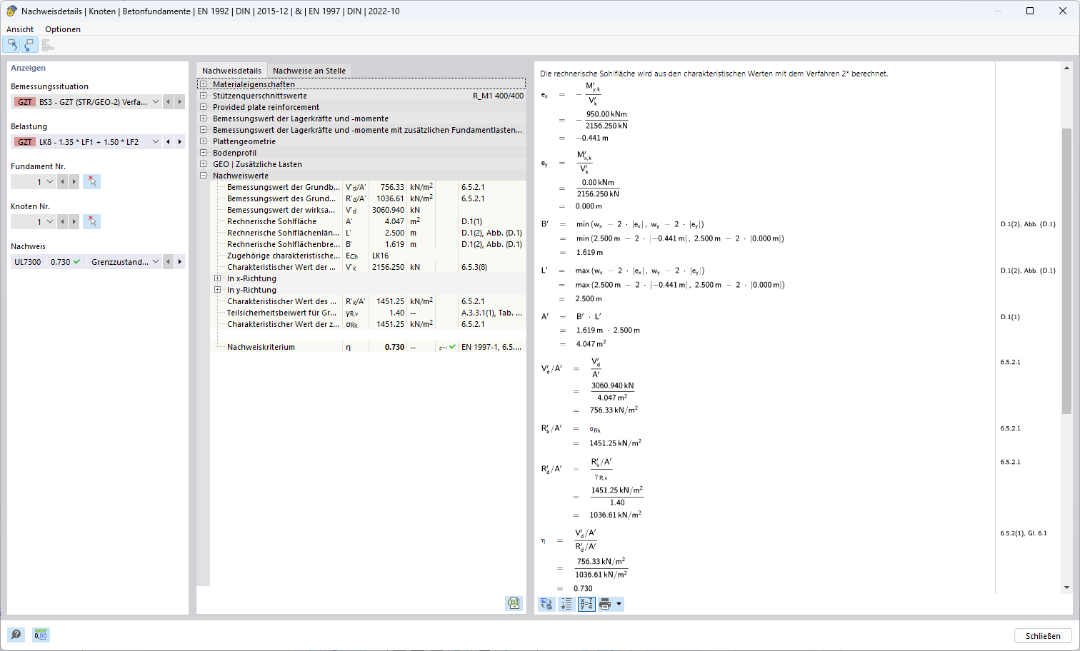
Design Method 2*

Display of a structural analysis model with adjustment using Standard Method 2 for load calculation.

The image shows a structural analysis model specified using Method 2 to optimize load calculations. All structural components of the model are clearly visible and tailored to the specific control of Method 2. This method provides precise tool integrity and depth of detail, which is crucial for accurate and efficient load calculations.
  • Method 2
  • Structural analysis
  • Load calculation
  • Structural model
  • Analysis method
Used in
  • Design Methods for Determining Ground Failure Resistance According to Eurocode 7 (EN 1997-1)
Share