RFEM 6 interface showing element-specific stiffness modification settings
RFEM 6 interface showing element-specific stiffness modification settings
2025-01-24
055137
  • RFEM 6

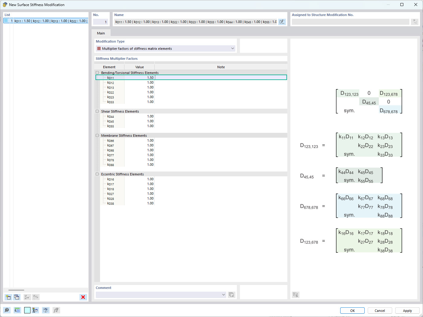
Element-Specific Stiffness Modification in RFEM 6

RFEM 6 interface showing element-specific stiffness modification settings

The image displays the RFEM 6 interface where users can apply element-specific stiffness modifications. It highlights the surface stiffness modification window, allowing the definition of separate stiffness multiplier factors for each term of the stiffness matrix. This feature enables precise control over the structural behavior of surfaces, enhancing the accuracy of simulations in structural analysis.
  • RFEM 6
  • Stiffness Modification
  • Surface Stiffness
  • Engineering Software
  • Structural Analysis
Used in
  • Surface Stiffness Modification in RFEM 6
Share