447x
005662
2025-02-24

Surface Stiffness Modification in RFEM 6

What are the best use cases for each surface stiffness modification method in RFEM 6?


Answer:

RFEM 6 offers several methods for modifying surface stiffness, each suited for different applications. Here's a breakdown of the best use cases for each method:

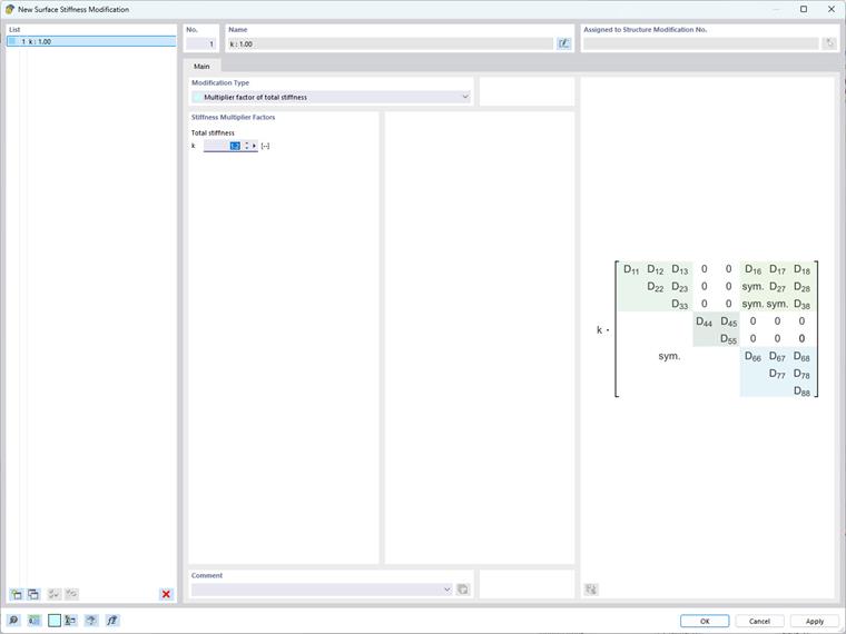
  • Total Stiffness Modification

This method is best for global adjustments to simulate surfaces with increased or reduced stiffness or for simplified modeling of surfaces with consistent material properties. It involves uniformly scaling all elements of the stiffness matrix by a single factor.

  • Partial Stiffness, Weight, and Mass Modifications

Use this method for targeted modifications where you need to adjust specific components of the stiffness matrix while keeping others unchanged. It's useful for simulating complex multi-layered or composite materials and addressing creep and shrinkage effects in composite steel-concrete decks. An example is to address creep and shrinkage effects on a composite steel-concrete deck, where the bending and torsional terms in the surface stiffness matrix can be uniformly scaled down by a factor representing the time-dependent reduction in stiffness.

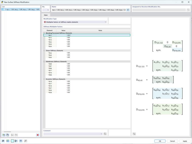
  • Element-Specific Stiffness Modification

This method is particularly useful for simulating complex material behaviors and addressing localized effects within the structure. For example, it can be used for a composite plate with fibers predominantly oriented along the x-axis, resulting in significantly higher stiffness in that direction. To account for this anisotropic behavior, the bending stiffness term k, which corresponds to D11 in the surface stiffness matrix, can be increased while keeping other terms unchanged.

  • Standard-Specific Stiffness Modification (ACI 318-19 & CSA A23.3-19)

This method is used to incorporate stiffness reductions for concrete members and surfaces across various element types according to Section 6.6.3.1.1 of ACI 318-19 and Clause 10.14.1.2 of CSA A23.3-19. Options available include cracked and uncracked walls, flat plates, slabs, beams, and columns. The program uses multiplier factors directly sourced from tables in the standards.

Keep in mind that implementing these modifications demands careful evaluation of the structural context and desired objectives, as alterations to the stiffness matrix directly affect the distribution of stresses and deformations within the structure.


Author

Ms. Kirova is responsible for creating technical articles and provides technical support to Dlubal customers.



;