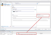
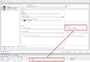
The image shows an approach to solving the instability in the modal analysis without an initial state.
The image shows an approach to solving the instability in the modal analysis without an initial state.
2025-02-27
055589

Modal Analysis Without Initial Condition

The image shows an approach to solving the instability in the modal analysis without an initial state.

The image shows how to troubleshoot the error message “10060 - The structure is unstable” in a modal analysis without an initial state. Technical parameters such as cable member, initial prestress, initial state, and minimum change in length, are addressed directly. The display provides specific notes on how to stabilize the structure.
  • Modal analysis
  • Cable member
  • Initial prestress
  • Initial state
  • Minimum change in length
Used in
  • Modal Analysis with Cable Member/Members, Unstable Structure
Share