441x
005668
2025-02-27

Modal Analysis with Cable Member/Members, Unstable Structure

How can I fix the error warning “10060 - The structure is unstable” for modal analysis instability?


Answer:

In the case of models with membranes / cable members, an initial prestress allows for the convergence of the calculation. In RFEM 6, there are two options for considering the initial prestress: an initial state or a minimum change in length. In addition to numerical convergence, it is even more important to consider that the natural frequencies of a cable depend on the initial tension: it is necessary to have a tensile load, and its magnitude influences the results.

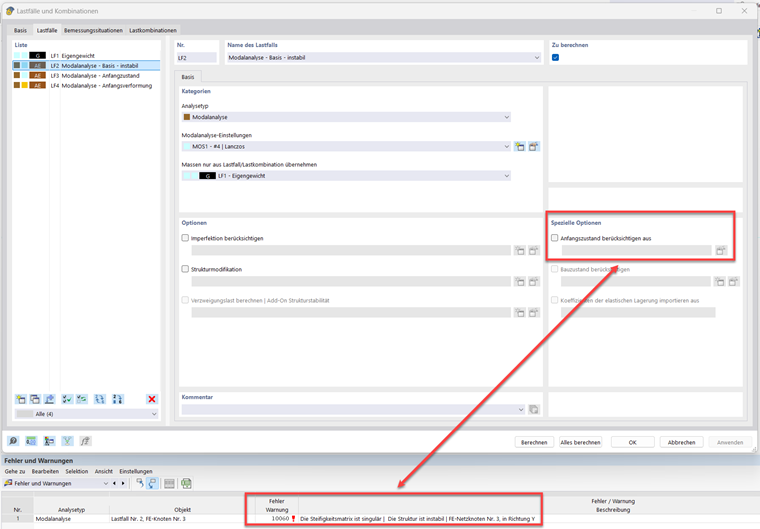
For a simply supported cable with only self-weight, a modal analysis without an initial state is defined:

The result is the error message “10060 - The stiffness matrix is singular | The structure is unstable”:

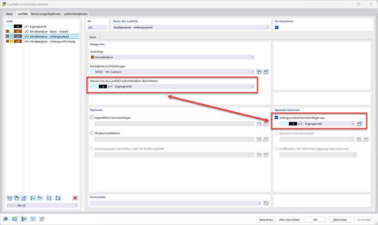
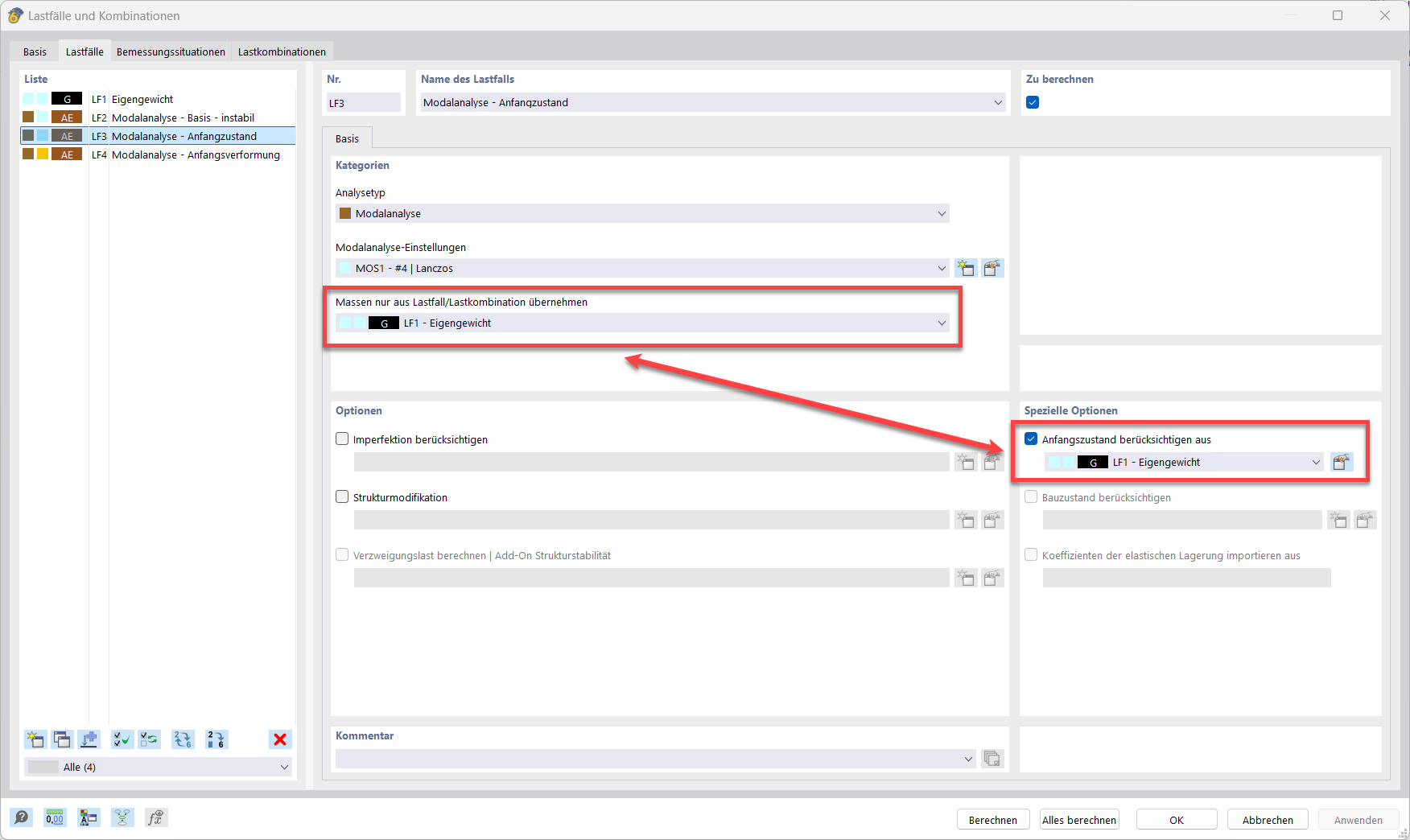
The first solution is to select a load case with tensile force as an initial state. In this case, considering the nonlinearities (third-order analysis) of a cable element, a horizontal reaction results from a pure vertical load. The horizontal reaction corresponds to a tensile force. It's important to emphasize that the load cases or load combinations of the "Mass Source" option have no influence on the stiffness matrix. Therefore, two selections are necessary.

The second option is to define an initial deformation in the modal case setting.

It is recommended to evaluate the influence of the initial values (initial state or minimum change in length) on the vibration modes. Relatively small variations of these values may lead to significant changes in the natural frequencies.


Author

Mr. Hidalgo is responsible for development in the field of dynamics.



;