The image shows the modal analysis with initial state, cable member, initial prestress, and minimum change in length.
The image shows the modal analysis with initial state, cable member, initial prestress, and minimum change in length.
2025-02-27
055590

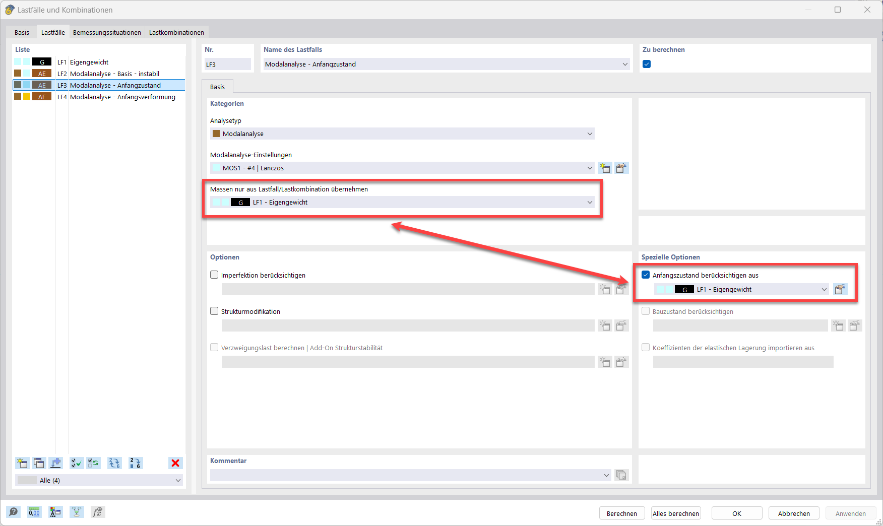
Modal Analysis with Initial State

The image shows the modal analysis with initial state, cable member, initial prestress, and minimum change in length.

The image illustrates the initial state of a modal analysis. The cable member, initial prestress, and minimum change in length are clearly displayed. The display helps to understand the error “10060 – The structure is unstable” and to correct problems caused by instability. FAQ 005668 provides practical notes on this.
  • Modal analysis
  • Initial state
  • Error warning 10060
  • Cable member
  • Initial prestress
  • Minimum change in length
Used in
  • Modal Analysis with Cable Member/Members, Unstable Structure
Share