The as-built analysis allows for the customization of properties, such as members and surfaces, in different construction stages.
The as-built analysis allows for the customization of properties, such as members and surfaces, in different construction stages.
2025-03-27
056012
  • RFEM 6
  • Construction Stages Analysis (CSA) for RFEM 6

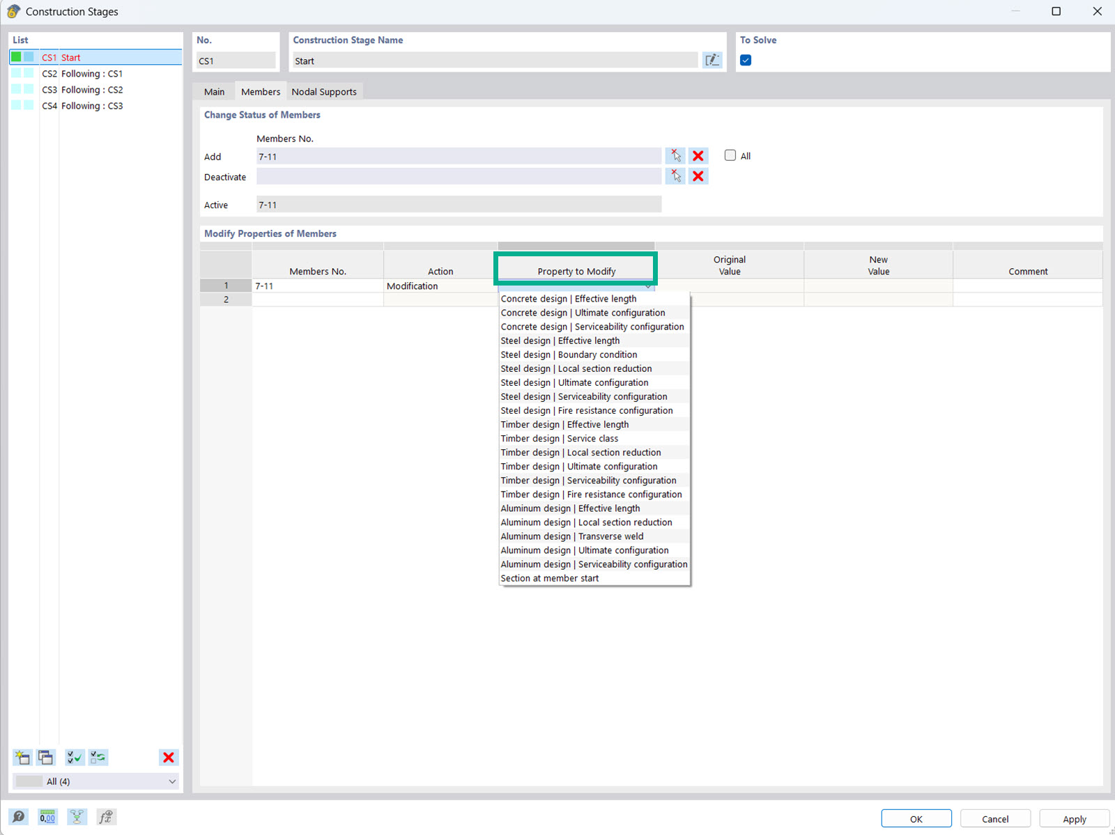
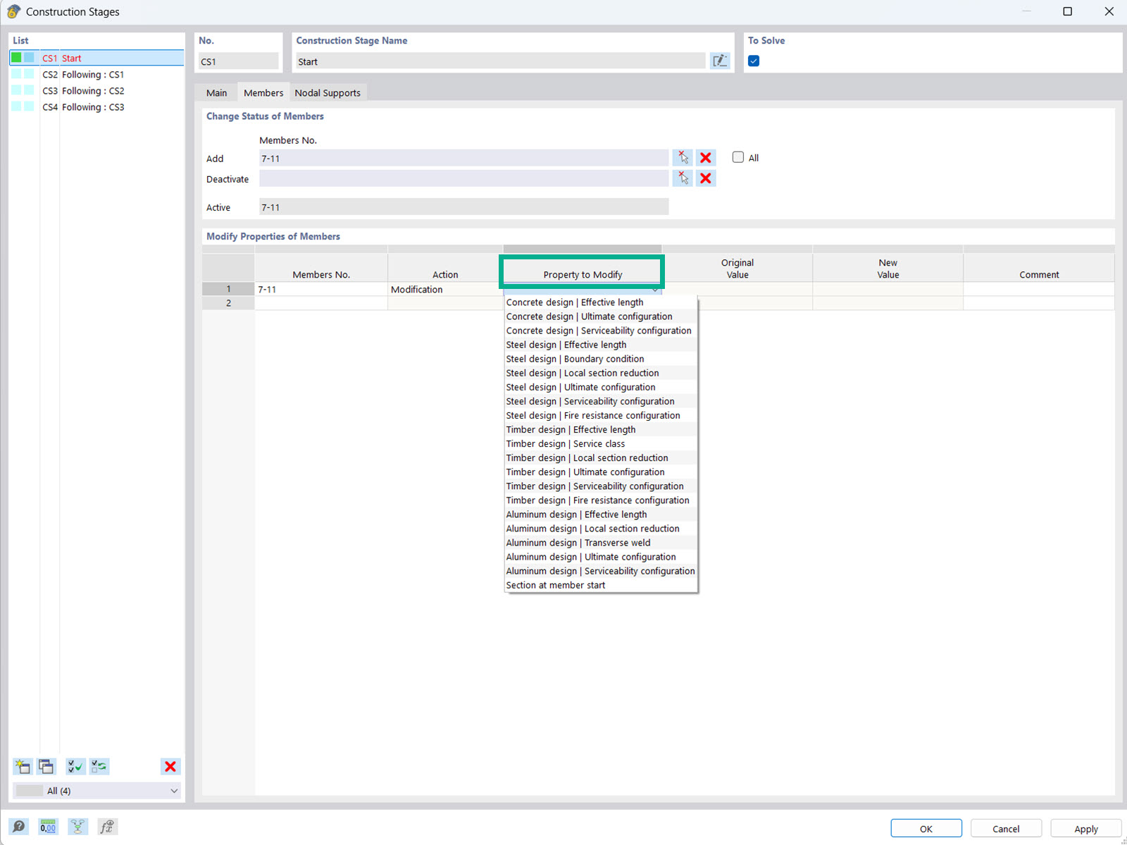
Modifying Member Properties for Construction Stage

The as-built analysis allows for the customization of properties, such as members and surfaces, in different construction stages.

The image shows the interface of the add-on Construction Stage Analysis (CSA), which allows engineers to adjust and modify the object and design properties of members and surfaces in different construction stages. This feature takes into account the various construction stages, allowing for a more precise analysis of the structural properties. These adjustments are essential for optimizing and ensuring structural analysis in the various construction stages.
  • Construction stage analysis
  • Object and design properties
  • Members and surfaces
Used in
  • Modification of Design Properties for Construction Stages
Share