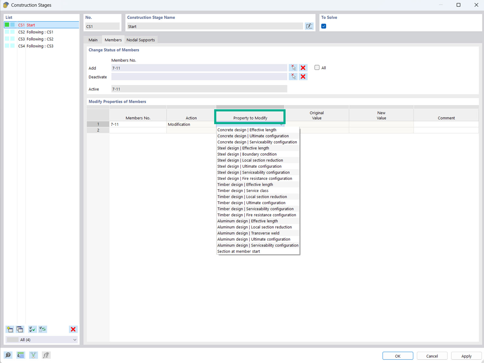
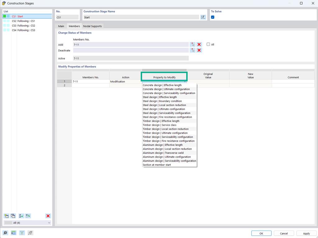
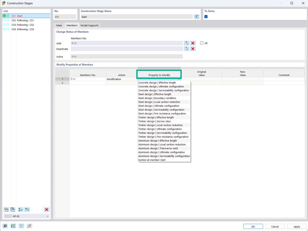
The Construction Stages Analysis (CSA) add-on allows you to modify the object and design properties of members, surfaces, and so on, in the individual construction stages.
Modification of Design Properties for Construction Stages
;
Sign up for the Dlubal Extranet to get most of the software and have exclusive access to your personal data.
Sign up for the Dlubal Extranet to get most of the software and have exclusive access to your personal data.
Sign up for the Dlubal Extranet to get most of the software and have exclusive access to your personal data.
The Construction Stages Analysis (CSA) add-on allows you to modify the object and design properties of members, surfaces, and so on, in the individual construction stages.