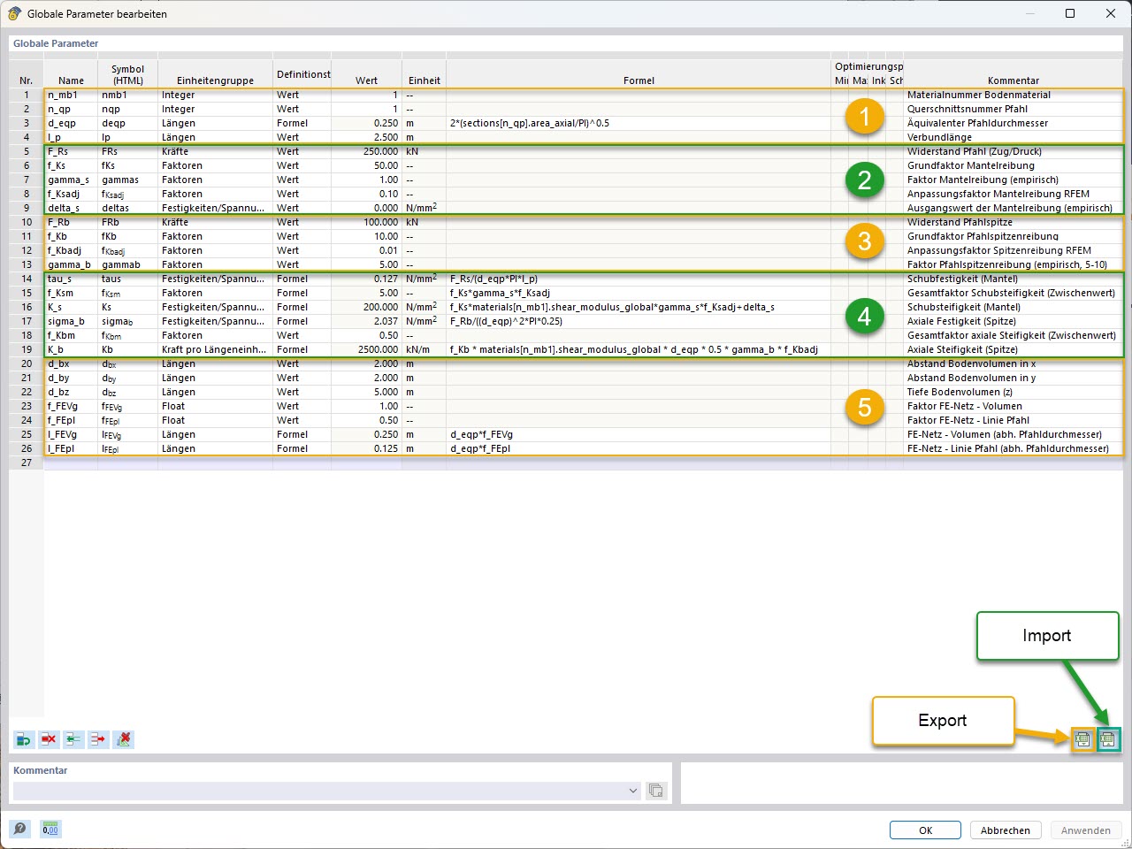
KB 001955 | Parametric Pile Modeling with Empirical Pile Resistances According to Tschuchnigg | Global parameters (with grouping and labeling import/export)
KB 001955 | Parametric Pile Modeling with Empirical Pile Resistances According to Tschuchnigg | Global parameters (with grouping and labeling import/export)
2025-05-22
056824

KB 001955 | Parametric Pile Modeling | Global Parameters (with Grouping and Labeling of Import/Export)

KB 001955 | Parametric Pile Modeling with Empirical Pile Resistances According to Tschuchnigg | Global parameters (with grouping and labeling import/export)

  • Geotechnical analysis
  • Pile
  • Pile resistance
  • Global parameters
Used in
  • Parametric Pile Modeling with Empirical Pile Resistances According to Tschuchnigg
Share