Using global parameters, it is possible to determine the required values in the Pile Resistance Type tab, depending on the pile geometry and soil properties.
The example used in this article is simplified and assumes an unstratified soil and uses the empirical determination according to Tschuchnigg [1] for the calculations. Further information on how to use the member type pile can be found under the following links.
- Online Manuals RFEM 6 | Geotechnical Analysis | Theoretical Basics | Structural Element Pile
- Online Manuals RFEM 6 | Geotechnical Analysis | Basic Objects | Members
- KB 1924 | Pile Modeling in RFEM 6: Comprehensive Introduction
The following model consists of a 3D soil solid with an integrated member of the “Pile” type. It is important to note here that, for the sake of simplicity, a linear-elastic material behavior of the soil was assumed. A constant distribution was assumed for the strengths and resistances of the pile, and resistances of 250 kN (shaft) and 100 kN (tip) were assumed.
Parameterization
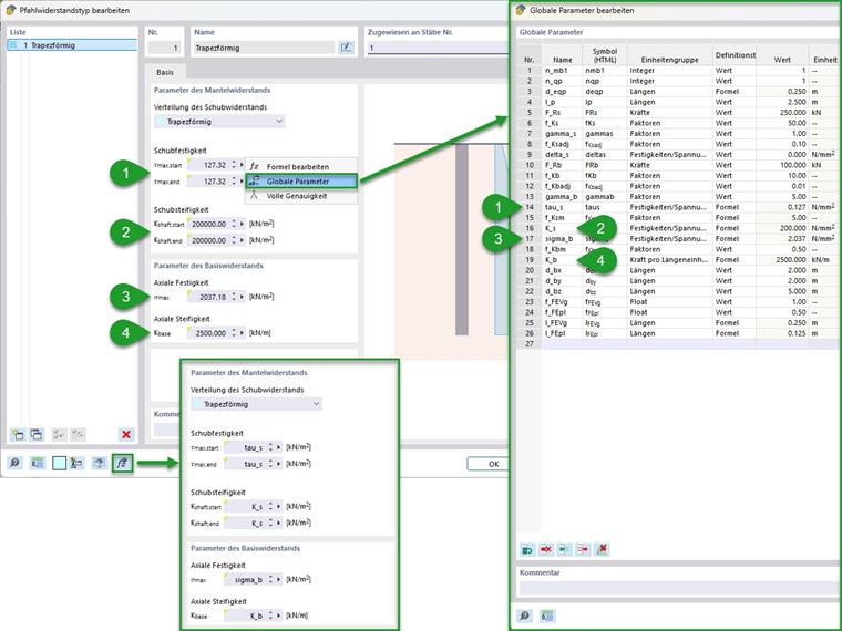
Comprehensive parameterization was done here. This is illustrated in the following image, which shows the global parameters used. In addition, a grouping is noted here (numbers 1 to 4) and the options for importing and exporting the global parameters are marked.
Grouping:
- General input values (material/cross-section number of soil/pile as well as its composite length and the extent of the soil solid)
- FE mesh parameters (soil/pile)
- Input values for pile resistances
- Calculated resistance parameters for pile shaft/tip
The pile resistances calculated here in Point 4 can be entered as global parameters in the Pile Resistances tab next to the corresponding input boxes. This is illustrated in the following image. For verification purposes, it is recommended to check the input using the “Show formulas” button.
Calculation
The pile resistances are calculated as shown in the Theoretical Principles section of the manual.
Online Manuals RFEM 6 | Geotechnical Analysis | Theoretical Basics | Structural Element Pile
Since a circular pile cross-section was selected in this example, the equivalent diameter corresponds to this. For other cross-section types, this can be determined using the following formula.
Depending on the equivalent pile diameter, the other parameters can now be determined. This applies first to the mesh refinement of the soil solid and the line assigned to the pile. The manual entry for the member type pile under the Meshing section of the manual provides recommendations for this, which have been applied here.
Online Manuals RFEM 6 | Geotechnical Analysis | Basic Objects | MembersThe shear resistance can be calculated from the bond length and the equivalent diameter from the total shear resistance. The following formula shows this for a constant shear resistance and cross-section. In this example, the total resistance of 250 kN results in a shear resistance across the pile shaft of 127 kN/m².
|
Fr,s |
Total resistance of the pile shaft (friction) |
|
deq |
Equivalent pile diameter (circular surface) |
|
lb |
Bond length of the pile |
The shaft resistance is determined here using the empirical formulas according to Tschuchnigg [1]. The various factors and the shear modulus of the in-situ soil of 40 N/mm² result in a constant shear stiffness of 200 N/mm². For simplification and checking purposes, a total factor can be derived from the recommended adjustment factors.
|
|
Shear modulus of the in-situ soil (from Poisson's ratio and modulus of elasticity; modulus of elasticity for nonlinear material model: simple (for example, Mohr-Coulomb) initial load Eprim or higher-order (for example, hardening soil) Eur~5 x E(50),prim) |
|
Γs |
Adjustment factor for the pile shaft (empirical; recommended: 1) |
|
Δs |
Initial value of the skin friction (empirical; recommended value: 0) |
|
fs,RF |
Adjustment factor RFEM (recommended value: 1) |
|
|
Shear modulus of the in-situ soil (from transverse strain and elastic modulus; elastic modulus for nonlinear material model: simple (for example, Mohr-Coulomb) initial load Eprim or higher order (for example, hardening soil) Eur~5 x E(50),prim) |
The axial strength at the pile tip can also be determined from the total resistance using the equivalent pile diameter. In this example, the applied 100 kN results in a strength of 2.037 N/mm².
|
Fr,b |
Total resistance of the pile tip |
|
deq |
Equivalent pile diameter (circular surface) |
The axial stiffness can be determined in the same way as the shaft resistance. This results in a value of 2500 kN/m.
|
G |
Shear modulus of the in-situ soil (from Poisson's ratio and modulus of elasticity; modulus of elasticity for nonlinear material model: simple (for example, Mohr-Coulomb) initial load Eprim or higher-order (for example, hardening soil) Eur~5 x E(50),prim) |
|
Γb |
Adjustment factor for the pile tip (empirical; recommended: 5 to 10) |
|
req |
Equivalent radius of the pile tip |
|
fb,RF |
Adjustment factor RFEM (recommended value: 0.01) |
|
req |
Equivalent radius of the pile tip |
Results
The results obtained provide insight into the load-bearing behavior of the “pile” member type. The image below shows the axial forces in the pile and the main shear stresses in the soil in two load increments. The left side shows the state before reaching the shaft resistance (less than 250 kN force input). On the right, you can see the state shortly before total failure (less than 250 kN + 100 kN). As you can see here, the structural behavior changes from a combined load transfer from the pile shaft and pile tip to a pure transfer of the additional loads at the pile tip.
A calculation diagram monitor can also be used to check the load-bearing behavior of the pile. The following image shows this for the member axial force with respect to the node of the pile tip for its displacement in the longitudinal direction.
Extension Option
For stratification of the in-situ soil, the “Variable” option can be selected in the Pile Resistance Type tab for the distribution of the shear resistance. Here, variable shaft resistances can be entered, depending on the stratification. In the previous example, it is necessary to enter the desired material numbers of the in-situ soil and determine the shaft shear stiffnesses depending on these. If necessary, the use of a non-constant shear strength can also be advantageous here.