KB 001955 | Parametric Pile Modeling with Empirical Pile Resistances According to Tschuchnigg | Parameterized pile resistance
KB 001955 | Parametric Pile Modeling with Empirical Pile Resistances According to Tschuchnigg | Parameterized pile resistance
2025-05-22
056827

KB 001955 | Parametric Pile Modeling | Parameterized Pile Resistance

KB 001955 | Parametric Pile Modeling with Empirical Pile Resistances According to Tschuchnigg | Parameterized pile resistance

  • Geotechnical analysis
  • Pile
  • Pile resistance
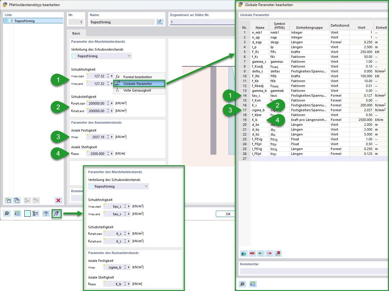
  • Global parameters
Used in
  • Parametric Pile Modeling with Empirical Pile Resistances According to Tschuchnigg
Share