FAQ 005701 | How can I save my user-defined material to the Material library in RFEM 6?
FAQ 005701 | How can I save my user-defined material to the Material library in RFEM 6?
2025-06-30
057600

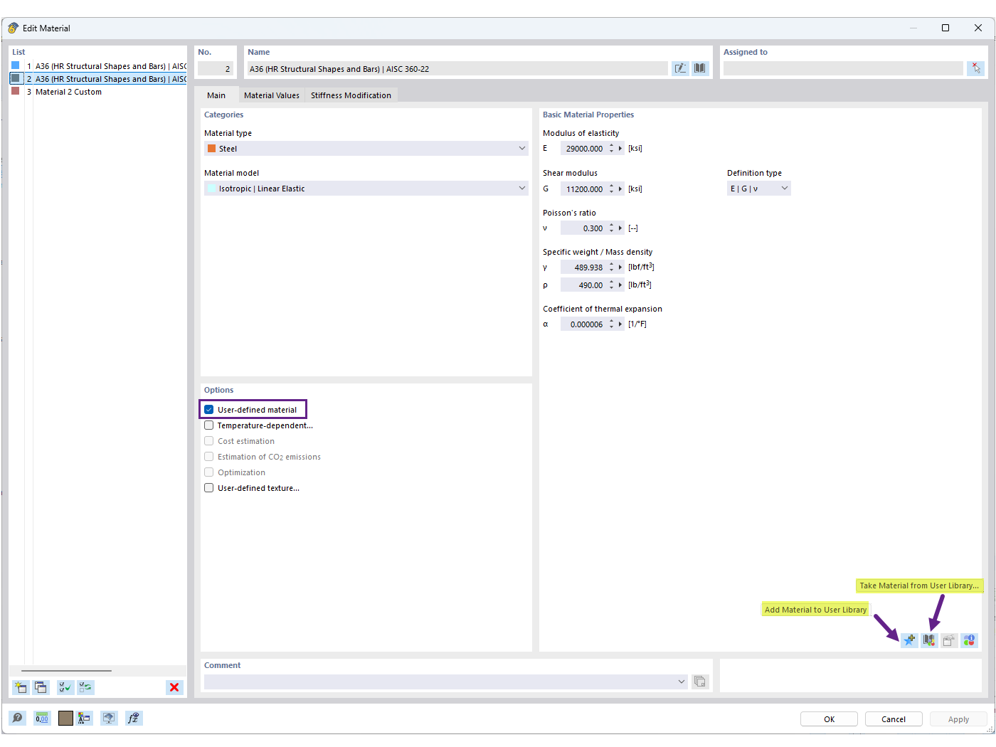
Save User-Defined Material to Library

FAQ 005701 | How can I save my user-defined material to the Material library in RFEM 6?

  • User Material library
  • User-defined material
  • Material library
Used in
  • User Material Library
Share