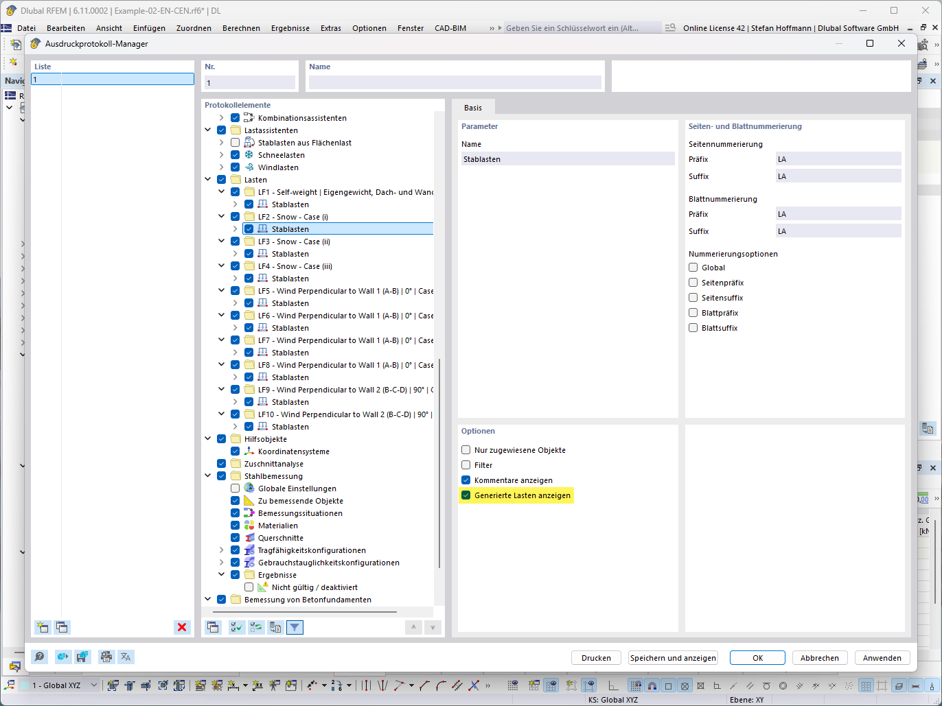
Display of a feature for showing generated loads in a detailed technical view.
Display of a feature for showing generated loads in a detailed technical view.
2025-07-15
057789
  • RFEM 6
  • RSTAB 9

FAQ 005711 | Load Wizard – Show Generated Load

Display of a feature for showing generated loads in a detailed technical view.

The image illustrates a feature for displaying generated loads, which are shown numerically and in technical detail. It shows the detailed load distribution in a structural analysis environment, with specific loads visualized on a model.
  • Generated loads
  • Technical detailed view
  • Load calculation
  • Structural model
Used in
  • Load Wizard – Show Generated Load
Share