Answer:
For this, you only need to activate the “Show generated load” option in the respective loads in the printout report manager.
Sign up for the Dlubal Extranet to get most of the software and have exclusive access to your personal data.
Sign up for the Dlubal Extranet to get most of the software and have exclusive access to your personal data.
Sign up for the Dlubal Extranet to get most of the software and have exclusive access to your personal data.
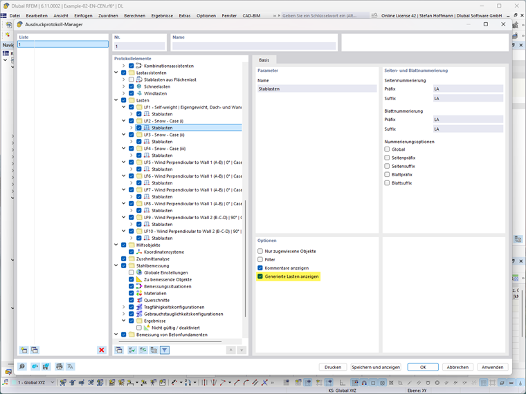
How can I print the loads generated by the Load Wizard in tables in the printout report?
For this, you only need to activate the “Show generated load” option in the respective loads in the printout report manager.
Mr. Hoffmann provides technical support to Dlubal Software customers and is responsible for the coordination of all technical inquiries and activities.