User interface for entering user-defined material data in structural analysis software
User interface for entering user-defined material data in structural analysis software
2025-07-15
057800
  • RFEM 6
  • RSTAB 9

Adding or Uploading User-Defined Material

User interface for entering user-defined material data in structural analysis software

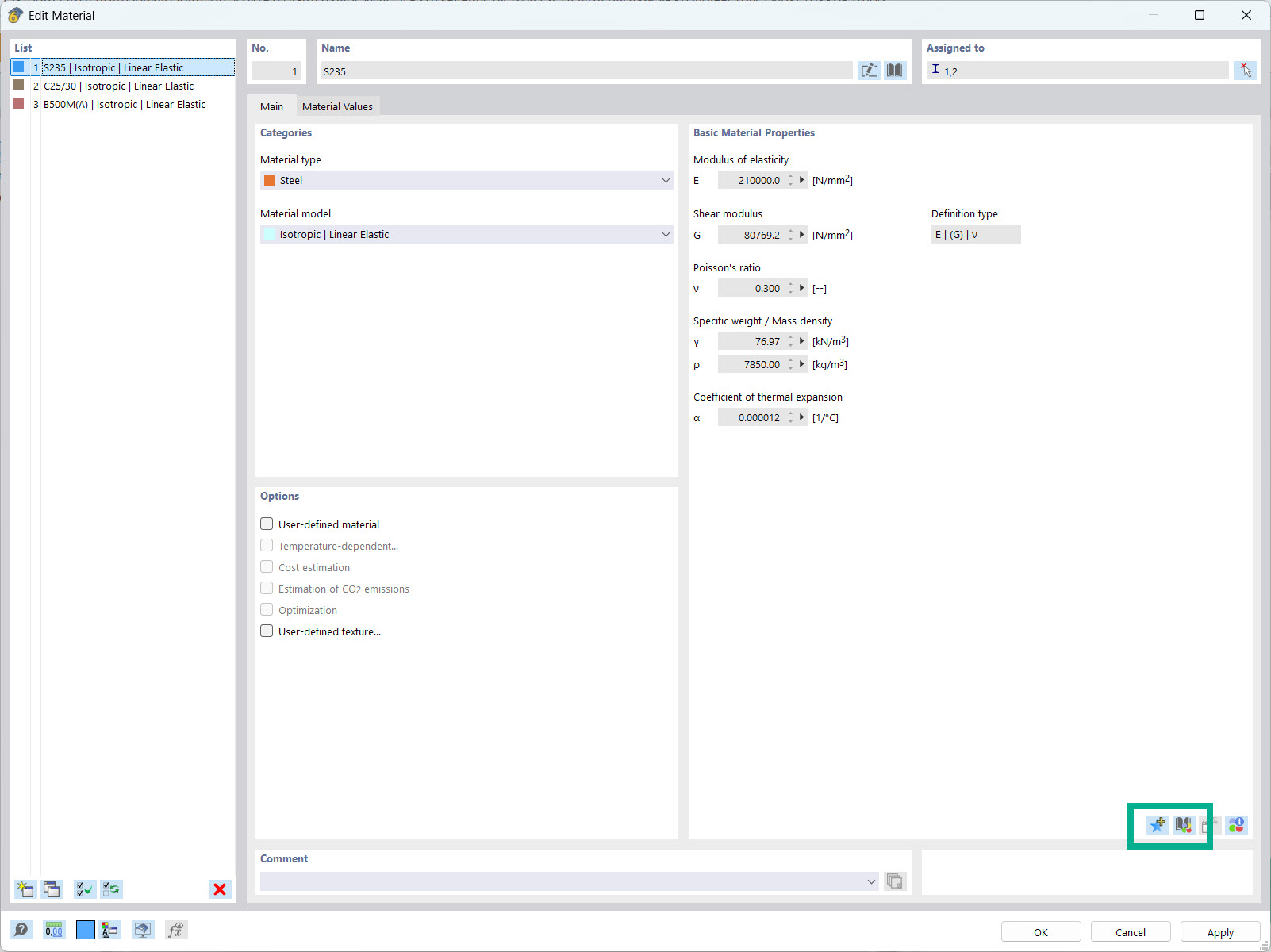
The user interface shows the dialog box for entering user-defined material properties. Users can manually enter and save specific material parameters. Features for uploading and managing user-defined material data are available. Engineers have the option of expanding and customizing the material database.
  • User-defined material
  • Material properties
  • Library
  • Engineering software
Used in
  • User Material Library
Share