Input screen for defining concrete cover parameters in foundation design software.
Input screen for defining concrete cover parameters in foundation design software.
2025-09-01
058703
  • RFEM 6
  • Concrete Foundations for RFEM 6
  • Foundations and Foundation Engineering

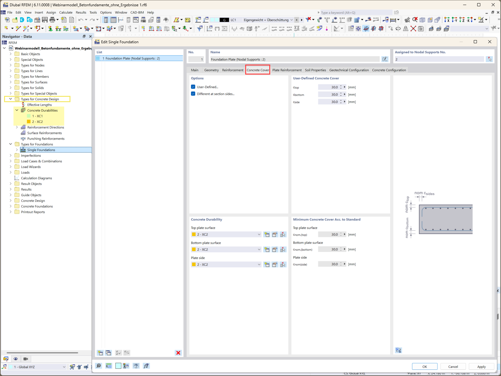
Concrete Cover Specification for Foundations

Input screen for defining concrete cover parameters in foundation design software.

The image illustrates the input screen used for specifying the concrete cover requirements in the Concrete Foundations add-on. This feature is essential for ensuring the durability and protection of reinforced concrete against environmental factors. The interface allows users to accurately define varying cover distances for different components of the foundation, adapting to specific project requirements.
  • Concrete cover
  • Foundation design
  • Construction software
  • Structural engineering
  • Concrete Foundations add-on
Used in
  • How to Design Strong and Reliable Concrete Foundations for Your Projects: Part 1
Share