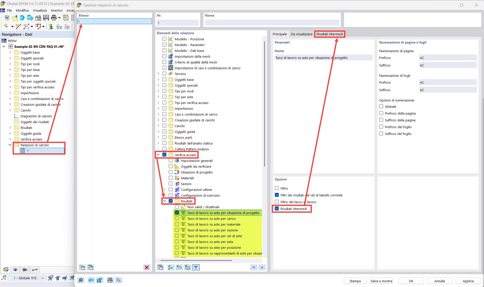
Printout Report Manager: Intermediate Results
Printout Report Manager: Intermediate Results
2025-09-12
058954
  • RFEM 6

Printout Report Manager: Intermediate Results

Used in
  • Displaying Design Check Details in Printout Report
Share