Design situations in RFEM 6 demonstrate automatic load combinations for glass structures based on ASCE 7 and ASTM E1300-24 standards.
Design situations in RFEM 6 demonstrate automatic load combinations for glass structures based on ASCE 7 and ASTM E1300-24 standards.
2025-11-10
060023
  • RFEM 6
  • Glass Structures & Facades

Design Situations Based on ASCE 7 Standards

Design situations in RFEM 6 demonstrate automatic load combinations for glass structures based on ASCE 7 and ASTM E1300-24 standards.

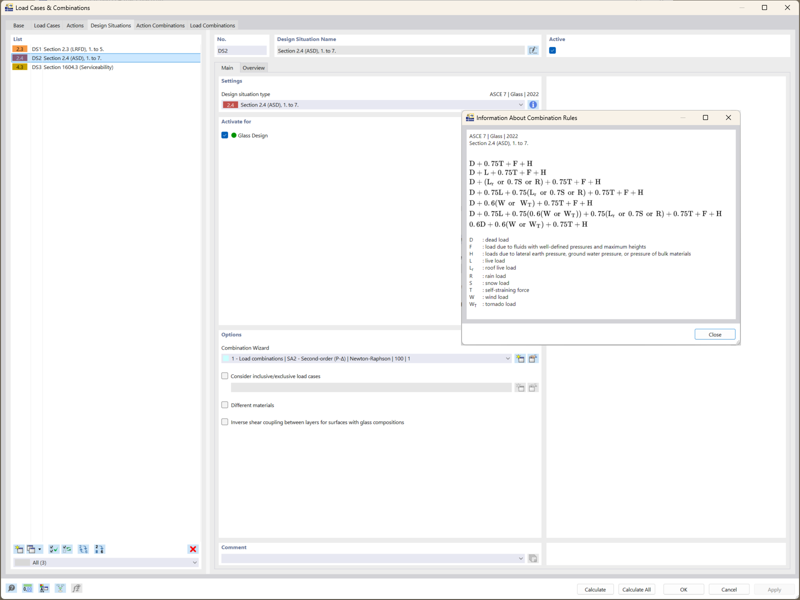
RFEM 6 displays design situations that demonstrate the automatic generation of load combinations as per ASCE 7 standards. These combinations consider essential load duration factors for glass structures. They are integrated into the strength design calculations of ASTM E1300-24, ensuring precise evaluation of tensile stress limits.
  • Load combinations
  • ASCE 7
  • ASTM E1300-24
  • Glass structures
  • RFEM 6
  • Tensile stress limits
Used in
  • Glass Design with ASTM E1300-24 in RFEM 6: Comprehensive Guide
Share