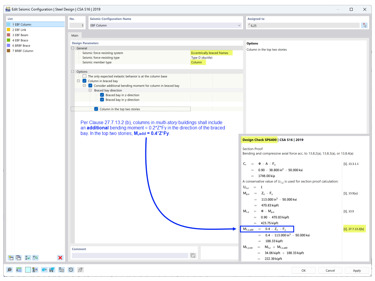
Eccentrically Braced Frames - Column
Eccentrically Braced Frames - Column
2025-12-30
060823
  • RFEM 6

Eccentrically Braced Frames - Column

Used in
  • CSA S16 Seismic Design in RFEM 6
Share