223x
002025
2026-03-03

CSA S16 Seismic Design in RFEM 6

The Steel Design add-on in RFEM 6 now offers the ability to perform seismic design according to CSA S16-14 and CSA S16-19. Four types of seismic force-resisting systems (SFRS) are currently available.
  • Moment-Resisting Frames (Ductile, Moderately-Ductile, Limited-Ductility)
  • Concentrically Braced Frames (Moderately-Ductile, Limited-Ductility)
  • Eccentrically Braced Frames (Ductile)
  • Buckling-Restrained Braced Frames (Ductile)

Seismic Configuration Input

The relevant input for the design is defined in the Seismic Configuration. The Seismic Configuration can be activated in the Global Settings of the Steel Design folder (Image 1).

After doing so, a new Seismic Configuration can be defined by entering a descriptive configuration name, then selecting the SFRS frame system/type and member type.

Each seismic force-resisting system (SFRS) has its own options as described below. For columns, the option below is applicable for all of SFRS.

The only expected inelastic behavior is at the column base option allows the column's Fy to be > 350 MPa, but ≤ 450 MPa per Clause 27.1.5.1, as shown in design check EQ1100 (Image 2).

Moment-Resisting Frames

Options for columns

In most cases, plastic hinging is designed to occur in beams based on the Strong Column-Weak Beam (SCWB) philosophy. In specific cases where the column is expected to develop plastic hinging, additional requirements according to Clause 27.2.3.1 must be satisfied. In the Steel Design add-on, the following requirements are verified:

  • a) Design check EQ2200/3200 - Column is laterally braced according to Clause 13.7(b) using k = 0.
  • b) Design check EQ 2300/3300 - Factored axial load ≤ 0.30AFy in SC4 for all seismic COs.
  • d.1) Design check EQ1200 - Column satisfies Class 1 limit in Table 2.
  • d.2) Design check EQ 2400/3400 - For fixed-base I-shaped column, h/w ≤ 700/√Fy unless the axial load, Pf ≤0.15AFy. When Pf ≤ 0.15AFy, design check is not shown.

Note: The column strength at the beam-to-column intersection for plastic hinging developing in beams per Clause 27.2.3.3 is currently not calculated in RFEM. This will be added in future development.

Concentrically Braced Frames

Option for columns

Per Clause 27.5.5.3 (b), columns in multistory buildings shall include an additional bending moment = 0.2ZFy in the direction of the braced bay, in combination with the computed bending moments and axial loads as shown in design check SP6400 (Image 4).

Eccentrically Braced Frames

Option for columns

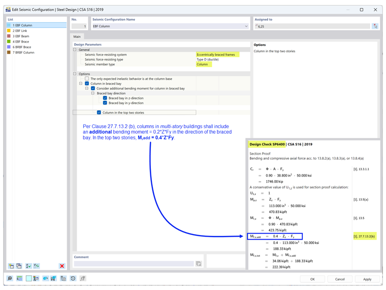
Per Clause 27.7.13.2 (b), columns in multistory buildings shall include an additional bending moment = 0.2ZFy in the direction of the braced bay, in combination with the computed bending moments and axial loads. In the top two stories, M,add = 0.4ZFy as shown in design check SP6400 (Image 5).

Option for links

Per Clause 27.7.2.2, link beams shall be either:

  • a) a segment of the beam (I-section or built-up rectangular section), or
  • b) a modular link with either i) end-plate connected link (I-shaped section) or ii) web connected link (two built-up C-sections).

Design check EQ7100 verifies the section shape of link meets the above requirements based on the selected link type and connection type.

Option for beams

Per Clause 27.7.9.3, the beam outside the link shall be provided with lateral bracing at both the top and bottom flanges. If yielding is anticipated at the link end of the outer beam segment, the bracing shall also comply with Clause 13.7(a), which limits the lateral unsupported length, Lcr as shown in design check EQ7600 (Image 7).

Buckling Restrained Braced Frames

Option for columns

Per Clause 27.8.5.3 (b), columns in multistory buildings shall include an additional bending moment = 0.2ZFy in the direction of the braced bay, in combination with the computed bending moments and axial loads as shown in design check SP6400 (Image 8).

Design Situation Type & Limit State Type

The Design Situation Type that includes seismic load combinations needs to be added to consider the seismic loads. Careful attention must be paid when applying the Limit State Type.

CSA S16, Clause 27 seismic design is only performed when the Earthquake Limit State is selected as the Limit State Type. Only members with assigned Seismic Configuration are designed for both limit state types: Ultimate and Earthquake. All other members that are not part of the SFRS are designed for the Ultimate Limit State.

The Serviceability Limit State is used to check for the deflection limit based on the Serviceability Configuration.


Author

Cisca is responsible for customer training, technical support, and continued program development for the North American market.

References


;