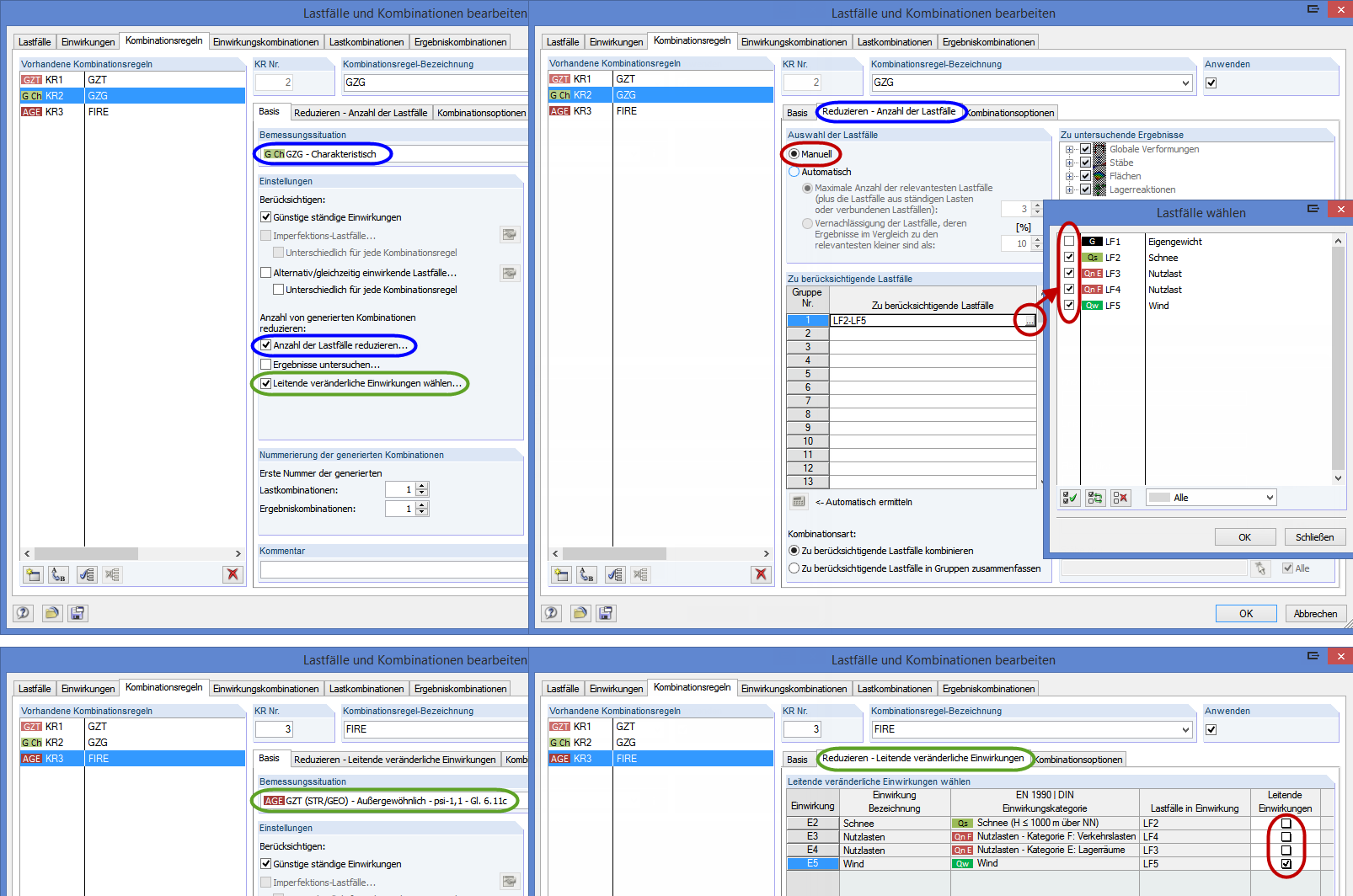
Praktische Anwendung der Funktion "Anzahl von generierten Kombinationen reduzieren"
Praktische Anwendung der Funktion "Anzahl von generierten Kombinationen reduzieren"
30-05-2024
009876
  • RFEM 5
  • RSTAB 8

Praktische Anwendung der Funktion "Anzahl von generierten Kombinationen reduzieren"

Usado en
  • Aplicación útil de la función "Reducir el número de combinaciones generadas"
Compartir