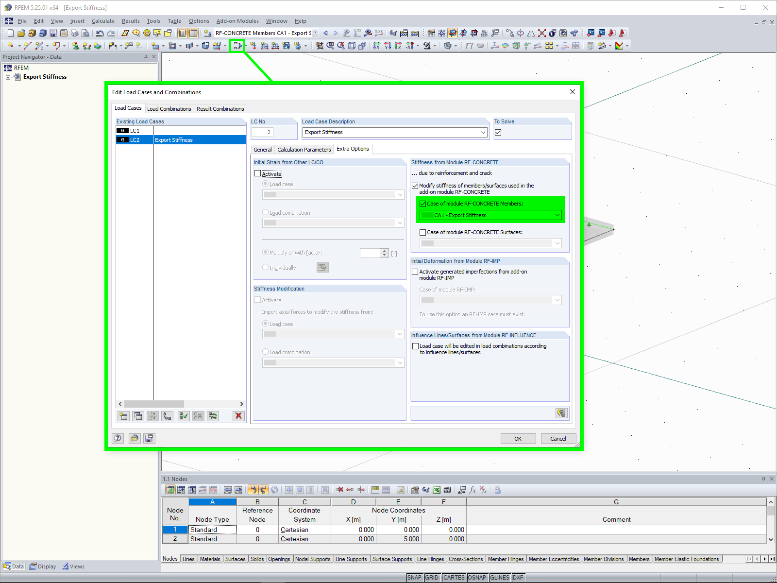
Exportación de la rigidez
Importación de rigidez
Modelo de losa de hormigón armado con nervio y viga en estado II fisurado
  • Visor 3D
  • Visor 3D | Babylon
  • Realidad virtual
Exportación de la rigidez
Importación de rigidez
Modelo de losa de hormigón armado con nervio y viga en estado II fisurado
30-05-2024
010171
  • RF-CONCRETE 5
  • Estructuras de hormigón
  • Análisis no lineal

Exportación de la rigidez

Usado en
  • Exportación de rigidez no lineal
Compartir
30-05-2024
020834
  • RF-CONCRETE 5
  • Estructuras de hormigón
  • Análisis no lineal
Importación de rigidez
Usado en
  • Exportación de rigidez no lineal
Compartir
30-05-2024
020841
  • RFEM 5
  • RF-CONCRETE 5
  • Estructuras de hormigón
    • Análisis no lineal
Losa de hormigón armado con nervio
Modelo de losa de hormigón armado con nervio y viga en estado II fisurado

La imagen muestra un modelo de una losa de hormigón armado con una nervadura integrada, representada en estado fisurado II. La jácena es claramente visible e ilustra las deformaciones bajo carga. La representación visual se centra en la estabilidad estructural en estado fisurado y proporciona información esencial sobre la deformación del material.
  • Losas de hormigón armado
  • Nervio
  • Viga
  • Estado fisurado
  • Deformación
  • Estado II
Usado en
  • Exportación de rigidez no lineal
Modelo en 3D
Más sobre el modelo 3D
  • Losa de hormigón armado con nervio
Especificaciones
Número de nudos 6
Número de líneas 7
Número de barras 1
Número de superficies 1
Número de casos de carga 2
Peso completo 16.500 t
Dimensiones (métricas) 6,000 x 5,000 x 0,350 m
Dimensiones (imperiales) 19.69 x 16.4 x 1.15 feet
Versión del programa 5.25.01
Compartir