2491x
000992
17-05-2021

Exportación de rigidez no lineal

En el caso de un modelo de hormigón armado, representado como una estructura mixta compuesta por elementos de superficie y de barra, el cálculo se realiza en módulos diferentes.

El cálculo no lineal de las deformaciones en el estado II (sección fisurada) se puede considerar en los módulos adicionales RF-CONCRETE Surfaces y RF-CONCRETE Members. Para representar finalmente la deformación de toda la estructura, es necesario permitir la consideración de las rigideces resultantes entre los módulos.

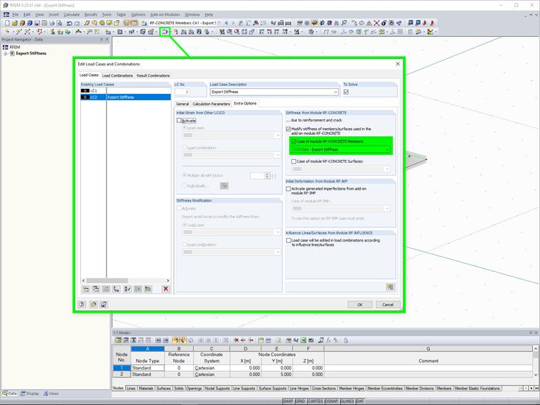
Para esto, hay una función para exportar la rigidez, que se debe seleccionar en Configuración para el cálculo no lineal en el módulo. Antes de esto, debe activar la función de exportación de rigidez para los respectivos casos de carga o combinaciones de carga en Opciones adicionales en RFEM.

Hay dos opciones para exportar:

  • Individual: La exportación de rigidez se aplica sólo para un caso de carga o combinación de carga con la rigidez determinada previamente.
  • Consistente para carga de referencia: La exportación de rigidez se aplica para todos los casos de carga o combinaciones de casos de carga. Por lo tanto, la rigidez a exportar depende de una carga específica, que se debe seleccionar previamente.


Enlaces


;