Definición de cargas a partir de una composición multicapa
  • Visor 3D
  • Visor 3D | Babylon
  • Realidad virtual
Losa de hormigón armado
  • Visor 3D
  • Visor 3D | Babylon
  • Realidad virtual
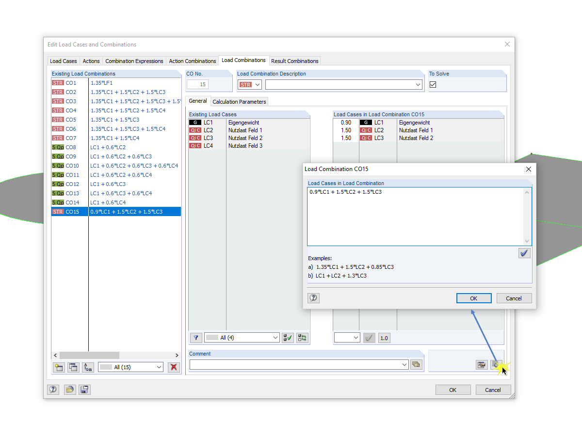
Introducción manual de combinaciones de cargas
  • Visor 3D
  • Visor 3D | Babylon
  • Realidad virtual
Definición de cargas a partir de una composición multicapa
Losa de hormigón armado
Introducción manual de combinaciones de cargas
30-05-2024
010310
  • RFEM 5
  • RSTAB 8

Definición de cargas a partir de una composición multicapa

Usado en
  • Definir cargas a partir de la composición multicapa
Modelo en 3D
Más sobre el modelo 3D
  • Definición de cargas para forjado de hormigón armado
Especificaciones
Número de nudos 14
Número de líneas 15
Número de superficies 3
Número de casos de carga 4
Número de combinaciones de carga 14
Número de combinaciones de resultados 2
Peso completo 44,052 t
Dimensiones (métricas) 12,736 x 9,736 x 0,000 m
Dimensiones (imperiales) 41.78 x 31.94 x 0 feet
Versión del programa 5.23.02
Compartir
30-05-2024
020363
  • RFEM 5
  • Estructuras de hormigón
Losa de hormigón armado
Usado en
  • Definir cargas a partir de la composición multicapa
Modelo en 3D
Más sobre el modelo 3D
  • Definición de cargas para forjado de hormigón armado
Especificaciones
Número de nudos 14
Número de líneas 15
Número de superficies 3
Número de casos de carga 4
Número de combinaciones de carga 14
Número de combinaciones de resultados 2
Peso completo 44,052 t
Dimensiones (métricas) 12,736 x 9,736 x 0,000 m
Dimensiones (imperiales) 41.78 x 31.94 x 0 feet
Versión del programa 5.23.02
Compartir
30-05-2024
010225
  • RFEM 5
Introducción manual de combinaciones de cargas
Usado en
  • Introducción manual de combinaciones de cargas
Modelo en 3D
Más sobre el modelo 3D
  • Definición de cargas para forjado de hormigón armado
Especificaciones
Número de nudos 14
Número de líneas 15
Número de superficies 3
Número de casos de carga 4
Número de combinaciones de carga 14
Número de combinaciones de resultados 2
Peso completo 44,052 t
Dimensiones (métricas) 12,736 x 9,736 x 0,000 m
Dimensiones (imperiales) 41.78 x 31.94 x 0 feet
Versión del programa 5.23.02
Compartir