1217x
000929
21-05-2021

Introducción manual de combinaciones de cargas

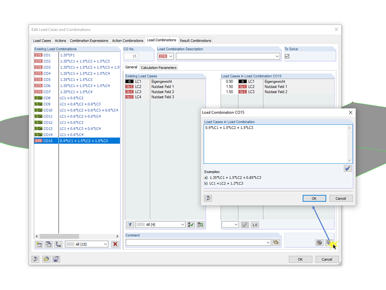
Beim Dialog für die Syntax-Eingabe der Kombinatorik von Last- beziehungsweise Ergebniskombinationen handelt es sich um einen nicht modalen Dialog. Das heißt, dass nach dem Öffnen dieses Dialoges Eingaben auch außerhalb des Dialoges möglich sind. Für die Syntax-Eingabe bedeutet dies, dass der Dialog mit dem Bearbeitungsfeld parallel zum Dialog "Lastfälle und Kombinatorik bearbeiten" geöffnet sein kann.

Por lo tanto, puede cambiar entre combinaciones ya aplicadas, editarlas en el cuadro de diálogo separado y transferirlas a RFEM/RSTAB utilizando el botón [Establecer entrada en la tabla]. Además, es posible crear una nueva combinación en el cuadro de diálogo de edición. El cuadro de diálogo de las combinaciones permanecerá abierto en el cuadro de diálogo de edición.


Autor

El Sr. Meierhofer es el líder de desarrollo de programas para estructuras de hormigón y está disponible para el equipo de soporte al cliente en caso de preguntas relacionadas con el cálculo de hormigón armado y pretensado.

Enlaces


;