Diseño de la resistencia al fuego en RF-/CONCRETE Columns
Diseño de la resistencia al fuego en RF-/CONCRETE Columns
30-05-2024
019068
  • CONCRETE Columns 8
  • RF-CONCRETE Columns 5
  • Estructuras de hormigón
    • Análisis de estabilidad
    • Eurocode 2

Diseño de la resistencia al fuego en RF-/CONCRETE Columns

Usado en
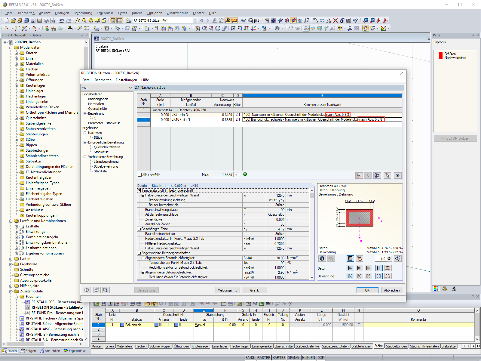
  • Cálculo de la resistencia al fuego con RF-/CONCRETE Columns según EN 1992-1-2
Compartir