1928x
004494
09-07-2020

Cálculo de la resistencia al fuego con RF-/CONCRETE Columns según EN 1992-1-2

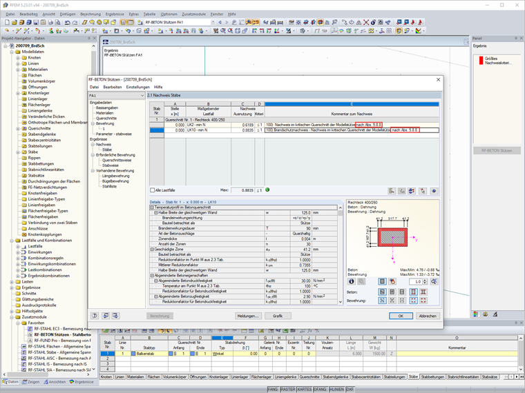
Estoy realizando un cálculo de la resistencia al fuego en RF-/CONCRETE Columns. Auf welche Quelle bezieht sich die Nachweisformel nach Abs. 5.8.8?


Respuesta:

El cálculo de la resistencia al fuego con RF-/CONCRETE Columns se realiza según el método de cálculo simplificado especificado en EN 1992-1-2 [1], sección 4.2. Dabei wird die in Anhang B.2 beschriebene Zonenmethode verwendet:

En caso de exposición al fuego, se reduce la capacidad al aplastamiento debido a una reducción de la sección del componente y a una disminución de las resistencias del material. Las zonas de hormigón que se encuentran directamente expuestas al fuego, y que por lo tanto se encuentran dañadas, no se tienen en cuenta para la sección equivalente que se utiliza para el cálculo de la resistencia al fuego. El cálculo de protección contra incendios se realiza con la sección reducida y las propiedades del material reducidas análogas al cálculo del estado límite último a una temperatura normal.

Esto quiere decir: Das Nennkrümmungsverfahren nach [1], Abs. 5.8.8 wird mit den heißen Materialien und reduzierten Querschnitt durchgeführt.


Autor

El Sr. Hoffmann proporciona soporte técnico a los clientes de Dlubal Software y es responsable de la coordinación de todas las consultas técnicas y actividades.

Referencias
Descargas


;