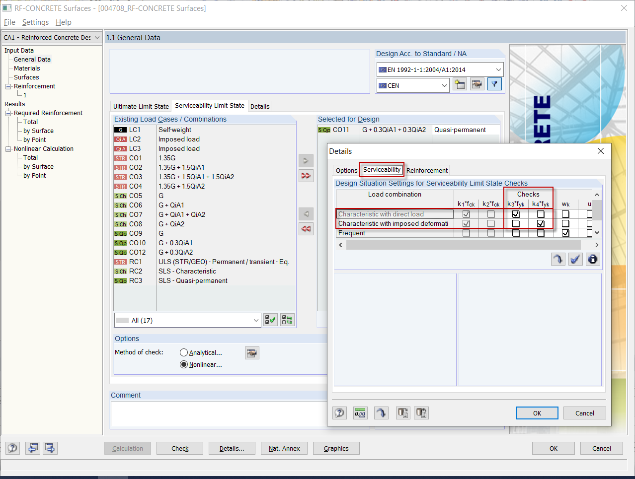
Causa del error - Falta de carga debido a una situación de proyecto característica
Causa del error - Falta de carga debido a una situación de proyecto característica
30-05-2024
019459
  • RFEM 5
  • RF-CONCRETE 5
  • RF-CONCRETE NL 5
    • Estructuras de hormigón
    • Eurocode 2

Causa del error - Falta de carga debido a una situación de proyecto característica

Usado en
  • Mensaje de error 108) para el cálculo de tensiones
Compartir